MDK-Middleware  
Software Components for MDK-Professional and MDK-Plus
 
Loading...
Searching...
No Matches
Working with Examples

The MDK-Middleware examples are implemented as CMSIS-Toolbox Reference Applications that use CMSIS-Driver interfaces. These Reference Applications are hardware agnostic and need to be extended with a compatible board layer to run on a specific hardware target.

Several Board Support Packs (BSP) contain board layers that support the MDK-Middleware components. Refer to the Overview page of the pack to check the Provided connection API Interface of the layers. When such a board layer is not available, it is possible to create a compatible board layer.

Available examples

The examples are provided as part of the MDK-Middleware pack and maintained as part of its GitHub repository, see Access to MDK-Middleware.

For a detailed list of available examples and their detailed description, see the Examples section in the component documentation.

This chapter gives a generic overview on how to access, configure and build an MDK-Middleware example project for your target hardware.

Using VS Code

This section explains how to use MDK-Middleware with the Arm CMSIS Solution for VS Code. This extension is for example part of Keil Studio.

Explore MDK-Middleware Examples

An MDK-Middleware reference example can be selected in the Create a new solution dialog for boards with layers in the BSP.

Select Reference Application

Once the csolution project is loaded the VS Code IDE presents you with a dialog that lets you select a compatible software layer and a compiler toolchain that is available on your computer.

Configure Solution

Notes:

  • The Add Software Layer dialog only appears when the BSP contains a board layer with compatible API Interfaces (see next section).
  • ST board layers are configured for the Arm Compiler (AC6) using STM32CubeMX. However, it is easy to reconfigure for different compilers. The steps are provided in the BSP overview.

API Interfaces

The MDK-Middleware Reference Applications are hardware agnostic but require API Interfaces that are expressed using the csolution project connections: node. The various reference applications consume the following API Interfaces. These interfaces should be provided by the board layer that is part of the Board Support Pack (BSP).

Consumed API Interface Description
File System .
CMSIS_MCI CMSIS-Driver MCI Interface to memory.
STDIN, STDOUT Standard I/O for user input/output via UART.
Network .
CMSIS_ETH CMSIS-Driver Ethernet MAC/PHY Interface.
CMSIS_VIO CMSIS-Driver VIO connected to LEDs and button
STDOUT Standard I/O connected for printf messages.
USB Device .
CMSIS_USB_Device CMSIS-Driver USB Device Interface.
CMSIS_VIO CMSIS-Driver VIO connected to LEDs and button
CMSIS_USART CMSIS-Driver USART for VirtualCOM project.
USB Host .
CMSIS_USB_Host CMSIS-Driver USB Host Interface.

Compile for Board

The MDK-Middleware Reference Applications are typically bundles of several similar projects. Use the command CMSIS:Manage Solution Settings to choose a one project that you want to explore.

Select Project

Compile for Custom Hardware

The steps to add a custom hardware configuration are:

  • Open the *.csolution.yml file and add a new target-type.

    target-types:
    - type: MyHardware
    device: STM32U535CBTx
    variables:
    - Board-Layer: $SolutionDir()$\MyHardware\Board.clayer.yml
  • Add a board layer that implements the API interfaces described above.

Note:

  • You may copy an existing board layer as starting point. But typically these board layers support a range of reference applications and contain driver API interfaces that may be removed.

Using uVision for Debug

The uVision Debugger offers advanced debug features such as Event Recorder and Component Viewer to analyze the MDK-Middleware.

To call uVision with the csolution project that you are using in VS Code, create a file .vscode/tasks.json with the content as in the code snippet below. The command: is the path to the uVision executable on your computer.

{
"tasks": [
{
"label": "Start uVision",
"type": "process",
"command": "C:/Keil_v5/UV4/UV4.exe",
"args": [
"${command:cmsis-csolution.getSolutionPath}"
],
"problemMatcher": []
}
]
}

Note: If the file .vscode/tasks.json already exists then just add the part between { and } from the code snippet above.

Use the VS Code menu command Terminal - Run Task... to Start uVision. uVision can directly load csolution projects. After you have configured the debugger for your target system you may use the Debug Windows and Dialogs to validate your application.

Refer to Application Note 320: Using Event Recorder for debugging a network performance issue for an tutorial on how to analyze MDK-Middleware issues.

Configure for Debugging

The MDK-Middleware components have extensive debug capabilities. For example, the Network component offers debug output via STDOUT (printf) and/or annotations for the Event Recorder. Each component has therefore a section Create Applications » Debugging. These debug features are today fully supported by the uVision Debugger.

By default, the MDK-Middleware examples are not configured for debugging. The steps below explain how to add these debug capablities.

Enable Event Recorder:

The Event Recorder functionality is provided by the pack ARM::CMSIS-View. Add this pack and the related software component to the cproject.yml file:

packs:
- pack: ARM::CMSIS-View
:
components:
- component: ARM::CMSIS-View:Event Recorder&DAP

Redirect STDOUT to Event Recorder

The board layers may configure STDOUT to a UART port. In some cases, it might be desired to redirect printf output to the Event Recorder.

Disable "Custom" Output:

Remove the following components and the related file retarget_stdio.c in the *.clayer.yml or *.cproject.yml file.

# - component: CMSIS-Compiler:STDERR:Custom
# - component: CMSIS-Compiler:STDOUT:Custom
# - component: CMSIS-Compiler:STDIN:Custom
# - file: ./retarget_stdio.c

In the source code of the application (usually in the file main.c) remove the call to stdio_init().

Add the pack ARM::CMSIS-Compiler and the related components to the file *.clayer.yml or *.cproject.yml as shown below.

packs:
- pack: ARM::CMSIS-Compiler
:
components:
- component: CMSIS-Compiler:STDERR:Event Recorder
- component: CMSIS-Compiler:STDOUT:Event Recorder

Refer to CMSIS-Compiler for more information about I/O retargeting.

Using uVision IDE

The uVision v5.41 IDE or higher allows to directly work with csolution projects. Source code can be modified, build commands can be executed, and after configuration the uVision Debugger can be used. Adding files or software components is possible by modifying the csolution project yml files. It is not directly supported with a user interface.

Import csolution project in uVision

Create a native uVision Project

As uVision IDE is easy-to-use and powerful many developers want to use this IDE for productive software development. The MDK-Middleware Reference Applications can be recreated as clean, native uVision project by following the steps listed below, once configured with a compatible board layer. Such a board layer can be copied from an existing working csolution project in VS Code by following the section Using VS Code above, or from an existing BSP pack that contains a board layer.

  1. Create a new folder and copy the source files of the MDK-Middleware Reference Application and the software layer, e.g. the board layer. It is recommended to keep the folder structure. In this new folder create a new uVision project for the selected target device.
  2. Add source files and software components listed in the *.cproject.yml of the MDK-Middleware Reference Application and *.clayer.yml of the software layer e.g. the board layer into the new µVision project using the uVision dialogs.
  3. Copy the existing Run-Time-Environment (RTE) configuration files as well as the board layer files to the correct subdirectory of the new uVision project.
  4. Configure tool settings using the uVision Options for Target dialogs and add linker script.

These steps are described in more detail below.

MDK-Middleware Reference Applications contain a collection of projects. The steps below are exemplified on the USB Device HID project.

The tables contain two different use cases:

  • From csolution project: assumes that a working csolution project is created Using VS Code.
  • From packs: assumes that the user has located the source code of the packs. The term BSP refers to the Board Support Pack. The BSP may have different folder structure, typically ./Layers/Default/ contains board layer files.

Create new Project Folder

Create a new folder for the µVision project and copy the source files from the MDK-Middleware Reference Application.

From csolution project Copy to new uVision project folder Notes
./HID <MyFolder>/HID Only copy content from the root directory without subfolders
./Board/<board_name> <MyFolder>/Board/<board_name> Only copy source files (*.c and *.h) from the root directory without subfolders
. . .
From packs copy to new uVision project folder Notes
./Examples/USB/Device/HID from MDK-Middleware pack <MyFolder>/HID Only copy content from the root directory without subfolders
./Layers/.../ from BSP pack <MyFolder>/Board/<board_name> Only copy source files (*.c and *.h) from the root directory without subfolders

From the uVision menu use Project - New uVision Project... dialog to select the device that you are using and create a new µVision project.

Add Source Files and Components

The *.cproject.yml of the reference application and *.clayer.yml of the software layer, e.g. board layer contain a list of source files and components that should be added to the new uVision project.

  • Add source files: In the uVision Project Window, click on a file group and Add Existing Files to Group. Feel free to add more file groups to structure your project.
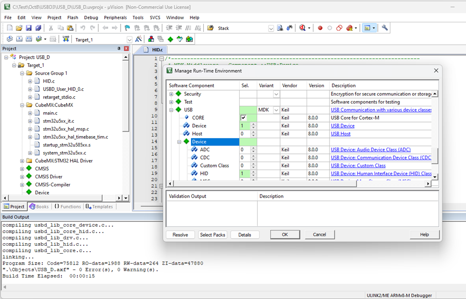
  • Add components: From the uVision menu use Project - Manage - Run Time Environment... and select the components.

Note:

  • Do not start a generator such as STM32CubeMX at this step as the configuration files are copied in the next step.

Copy Config Files

The RTE configuration files and generator files (for STM32CubeMX or MCUXpresso Config) are fully compatible with uVision. Follow the table below to copy these configuration files to the µVision project folder

From csolution project copy to new uVision project folder Notes
./HID/RTE <MyFolder>/RTE Only copy component folders excluding folders that start with _
./Board/<board_name>/RTE <MyFolder>/RTE Only copy component folders excluding folders that start with _
./Board/<board_name/CubeMX> <MyFolder>/STM32CubeMX/<uVision_target_name> Rename the *.cgen.yml file
. . .
From packs copy to new uVision project folder Notes
./Examples/USB/Device/HID/RTE from MDK-Middleware pack <MyFolder>/RTE Only copy component folders excluding folders that start with _
./Layers/Default/RTE from BSP pack <MyFolder>/RTE Only copy component folders excluding folders that start with _
./Layers/Default/CubeMX from BSP pack <MyFolder>/STM32CubeMX/<uVision_target_name> Rename the *.cgen.yml file (see note below)

Note:

  • The *.cgen.yml file copied from the existing csoution project or from the BSP pack must be renamed to match your µVision project name, i.e. <MyProject>.cgen.yml.

Configure Tool Settings

The compiler toolchain relevant settings of the csolution project are in the *.csolution.yml and *.cproject.yml files. Based on these settings configure compiler toolchain in uVision using the tabs of the Options dialog:

  • Target: verify that hardware settings are correctly reflected, i.e. Software Model: TrustZone Off.
  • C/C++ (AC6): Adjust Language / Code Generation.
    • Typical settings: Optimization: -O1 (for Debug), -O3 (for Release), Warnings: AC5-like, Language C: C11.
    • Board layer specific definitions are defined in a header file, such as board_name.h, which can be found in ./Board/<board_name>. This board_name.h should be set as the value of a preprocessor symbol CMSIS_target_header in Options for Target - C/C++(AC6) - Preprocessor Symbols
Typical Compiler Options Settings
  • Linker: Configure Scatter File and adjust warnings: The native uVision project manager does not offer the same linker script management that is available in the CMSIS-Toolbox. Follow these steps to import the linker settings.
    • When copying files from a csolution project, the preprocessed linker scatter file that is ready-to-use is typically located in .\tmp\1\ac6_linker_script.sct. Copy this file to <MyFolder>/Board/<board_name> and add it as Scatter File.
    • Without an existing csolution project, follow these steps to configure a linker scatter file in µVision.
      1. Copy the Linker Script Template file ac6_linker_script.sct.src from the directory <cmsis-toolbox-installation-dir>/etc of the CMSIS-Toolbox.
      2. Copy the memory regions header file e.g. regions_xxx.h from the same RTE directory of the BSP pack to <MyFolder>/Board/<board_name>.
      3. Add at the beginning of the file ac6_linker_script.sct.src the following statements to enable the linker integrated C preprocessor:
#! armclang --target=arm-arm-none-eabi -march=armv7-m -E -x c
#include "regions_xxx.h" // defines the memory available to the application
  • In cdefault.yml included in some MDK-Middleware Reference Applications there may be some linker controls that should be reflected in this dialog, for example --diag_suppress=L6314W.
Typical Linker Options Settings

Expand with additional components

Once the new project is created, it may be expanded with additional software components or modified to custom hardware as shown in the picture below. Note that uVision projects have no dependency on specify hardware boards.

Create new project in uVision