USB Component  
MDK Middleware for USB Device and Host Communication
 
Loading...
Searching...
No Matches
ADC: Audio Device Class

Implement application specific behavior of an Audio Device Class (ADC) USB Device. More...

Content

 User API
 User API reference of the Audio Device Class.
 
 Configuration
 Configuration of the USB Device ADC Class.
 

Description

Implement application specific behavior of an Audio Device Class (ADC) USB Device.

Use the following class specific functions to customize the functionality of an Audio Device Class (ADC) Device. Adapt these functions in the file USBD_User_ADC_Audio_n.c.

Refer to:

The USB Component allows multiple instances of the ADC class. This feature is used to create USB Composite Devices. Each ADC class instance has a separate files and interface functions:

This documentation uses n as a placeholder for the instance number 0 - 3. Most applications only require one instance of an ADC class. For the first ADC class instance the instance number is 0:

Software Structure

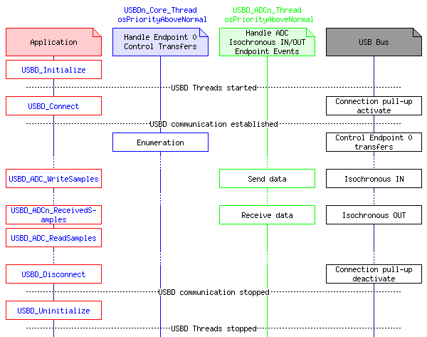
The handling for the ADC class endpoint events is implemented in USBD_ADCn_Thread which is started by USBD_Initialize. Each instance of an ADC class runs an instance of the USBD_ADCn_Thread. This thread handles the Isochronous IN/OUT Endpoints of the USB ADC Device.

msc_inline_mscgraph_2

Implementation

To create an USB Device with an ADC class:

User Code Templates
There is one user code template available that helps to add support for an ADC device:

  1. USBD_User_ADC_Audio.c is a code template for the application specific functionality of a USB ADC Device with Audio Interface.

User Code Template USBD_User_ADC_Audio.c

The following source code can be used to implement the application specific behavior of an USB ADC Device with Audio Interface.

/*------------------------------------------------------------------------------
* MDK Middleware - Component ::USB:Device:ADC
* Copyright (c) 2004-2024 Arm Limited (or its affiliates). All rights reserved.
*------------------------------------------------------------------------------
* Name: USBD_User_ADC_Audio_%Instance%.c
* Purpose: USB Device Audio Device Class (ADC) User module
* Template for USB Audio Device Class (ADC) Sound Card
* Rev.: V6.4.0
*----------------------------------------------------------------------------*/
/**
* \addtogroup usbd_adcFunctions
*
* USBD_User_ADC_Audio_%Instance%.c implements the application specific
* functionality of the Audio class and is used to create an USB Audio device
* containing mono/stereo speakers and mono/stereo microphone.
*
* The implementation uses settings from USBD_Config_ADC_%Instance%.h file.
*
*/
//! [code_USBD_User_ADC]
#include <stdint.h>
#include <stdbool.h>
#include <string.h>
#include "rl_usb.h"
#include "USBD_Config_ADC_%Instance%.h"
// Imported settings from USBD_Config_ADC_%Instance%.h file
#define PLAYBACK_AVAILABLE (USBD_ADC%Instance%_EP_ISO_OUT_EN != 0U)
#define PLAYBACK_CHANNELS (USBD_ADC%Instance%_OUT_CH_NUM)
#define PLAYBACK_FREQ (USBD_ADC%Instance%_OUT_TSAM_FREQ)
#define PLAYBACK_RESOLUTION (USBD_ADC%Instance%_OUT_BBITRESOLUTION)
#if (USBD_ADC%Instance%_OUT_BSUBFRAMESIZE >= 3U)
#define PLAYBACK_SAMPLE_SIZE (4U)
#else
#define PLAYBACK_SAMPLE_SIZE (USBD_ADC%Instance%_OUT_BSUBFRAMESIZE)
#endif
#if (PLAYBACK_CHANNELS > 1U)
#define PLAYBACK_FORMAT (PLAYBACK_SAMPLE_SIZE | ((PLAYBACK_CHANNELS - 1U) << 7))
#else
#define PLAYBACK_FORMAT (PLAYBACK_SAMPLE_SIZE)
#endif
#define PLAYBACK_USB_BUFFER_SAMPLES (USBD_ADC%Instance%_OUT_BUF_SIZE)
#define PLAYBACK_AUDIO_BUFFER_SAMPLES (PLAYBACK_USB_BUFFER_SAMPLES / 8U)
#define PLAYBACK_AUDIO_BUFFER_SIZE ((PLAYBACK_AUDIO_BUFFER_SAMPLES + PLAYBACK_CHANNELS) * PLAYBACK_SAMPLE_SIZE)
#define RECORD_AVAILABLE (USBD_ADC%Instance%_EP_ISO_IN_EN != 0U)
#define RECORD_CHANNELS (USBD_ADC%Instance%_IN_CH_NUM)
#define RECORD_FREQ (USBD_ADC%Instance%_IN_TSAM_FREQ)
#if (USBD_ADC%Instance%_IN_BSUBFRAMESIZE >= 3U)
#define RECORD_SAMPLE_SIZE (4U)
#else
#define RECORD_SAMPLE_SIZE (USBD_ADC%Instance%_IN_BSUBFRAMESIZE)
#endif
#if (RECORD_CHANNELS > 1U)
#define RECORD_FORMAT (RECORD_SAMPLE_SIZE | ((RECORD_CHANNELS - 1U) << 7))
#else
#define RECORD_FORMAT (RECORD_SAMPLE_SIZE)
#endif
#define RECORD_USB_BUFFER_SAMPLES (USBD_ADC%Instance%_IN_BUF_SIZE)
#define RECORD_AUDIO_BUFFER_SAMPLES (RECORD_USB_BUFFER_SAMPLES / 8U)
#define RECORD_AUDIO_BUFFER_SIZE ((RECORD_AUDIO_BUFFER_SAMPLES + RECORD_CHANNELS) * RECORD_SAMPLE_SIZE)
// Supported configuration check
#if (PLAYBACK_AVAILABLE)
#if ((PLAYBACK_CHANNELS == 0U) || (PLAYBACK_CHANNELS > 2U))
#error Playback channel configuration mono or stereo supported!
#endif
#endif
#if (RECORD_AVAILABLE)
#if ((RECORD_CHANNELS == 0U) || (RECORD_CHANNELS > 2U))
#error Recording channel configuration mono or stereo supported!
#endif
#endif
// Audio Events Handling Callback function.
// \param[in] event notification mask
static void AudioCallback (uint32_t event) {
(void)event;
// Add code to handle audio data sent/received events
// - start new audio data recording
// - continue playback of data received over the USB
// - send previously recorded audio data over the USB
}
#if (PLAYBACK_AVAILABLE)
// Callback function called when data in USB buffer for speaker samples reaches half-full from empty
void USBD_ADC%Instance%_ReceivedSamples (void) {
// Add code to handle data received over USB
// - start playback of data received over the USB
}
#endif
// Callback function called during USBD_Initialize to initialize the USB ADC class instance.
void USBD_ADC%Instance%_Initialize (void) {
// Add code to initialize audio interface
// - register audio callback function (AudioCallback)
}
// Callback function called during USBD_Uninitialize to de-initialize the USB ADC class instance.
void USBD_ADC%Instance%_Uninitialize (void) {
// Add code to uninitialize audio interface
}
#if (PLAYBACK_AVAILABLE)
// Callback function called when play started.
void USBD_ADC%Instance%_PlayStart (void) {
// Add code to start playback
}
// Callback function called when play stopped.
void USBD_ADC%Instance%_PlayStop (void) {
// Add code to stop playback
}
// Callback function called when speaker mute setting changed.
// \param[in] ch channel index.
// - value 0: master channel
// - value 1: left speaker (in stereo mode)
// - value 2: right speaker (in stereo mode)
// \param[in] on current mute setting.
// - false : mute off
// - true : mute on
void USBD_ADC%Instance%_SetSpeakerMute (uint8_t ch, bool on) {
(void)ch;
(void)on;
// Add code to mute/unmute speaker
}
// Callback function called when speaker volume setting changed.
// \param[in] ch channel index.
// - value 0: master channel
// - value 1: left speaker (in stereo mode)
// - value 2: right speaker (in stereo mode)
// \param[in] vol current volume setting.
void USBD_ADC%Instance%_SetSpeakerVolume (uint8_t ch, uint16_t vol) {
(void)ch;
(void)vol;
// Add code to set speaker volume
}
#endif
#if (RECORD_AVAILABLE)
// Callback function called when recording started.
void USBD_ADC%Instance%_RecordStart (void) {
// Add code to start recording
}
// Callback function called when recording stopped.
void USBD_ADC%Instance%_RecordStop (void) {
// Add code to stop recording
}
// Callback function called when microphone mute setting changed.
// \param[in] ch channel index.
// - value 0: master channel
// - value 1: left microphone (in stereo mode)
// - value 2: right microphone (in stereo mode)
// \param[in] on current mute setting.
// - false : mute off
// - true : mute on
void USBD_ADC%Instance%_SetMicrophoneMute (uint8_t ch, bool on) {
(void)ch;
(void)on;
// Add code to mute/unmute microphone
}
// Callback function called when microphone volume setting changed.
// \param[in] ch channel index.
// - value 0: master channel
// - value 1: left microphone (in stereo mode)
// - value 2: right microphone (in stereo mode)
// \param[in] vol current volume setting.
void USBD_ADC%Instance%_SetMicrophoneVolume (uint8_t ch, uint16_t vol) {
(void)ch;
(void)vol;
// Add code to set microphone volume
}
#endif
//! [code_USBD_User_ADC]