USB Component  
MDK Middleware for USB Device and Host Communication
 
Loading...
Searching...
No Matches
CDC: Communication Device Class (ACM)

Implement application specific behavior of a Communication Device Class (CDC) USB Device using the sub-class Abstract Control Model (ACM). More...

Content

 User API
 User API reference of the Communication Device Class (ACM).
 
 Configuration
 Configuration of the USB Device CDC (ACM) Class.
 

Description

Implement application specific behavior of a Communication Device Class (CDC) USB Device using the sub-class Abstract Control Model (ACM).

The CDC (ACM) class in the USB Component is used for data communication. You can typically use it in applications that previously used a serial COM or UART communication.

Refer to:

The USB Component allows multiple instances of the CDC class. This feature is used to create USB Composite Devices. Each CDC class instance has a separate files and interface functions:

This documentation uses n as a placeholder for the instance number 0 - 7. Most applications only require one instance of a CDC ACM class. For the first CDC ACM class instance the instance number is 0:

Descriptor Requirements

The following descriptors are required in an USB CDC ACM Device:

The necessary descriptors are automatically generated by the USB Middleware Component. The page USB Descriptors provides more information on the topic.

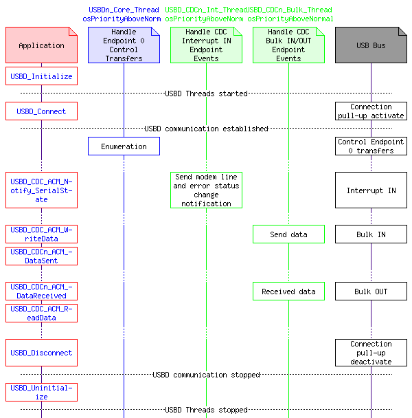
Software Structure

The handling for the CDC class endpoint events is implemented in USBD_CDCn_Int_Thread and USBD_CDCn_Bulk_Thread which are started by USBD_Initialize. Each instance of a CDC class runs an instance of USBD_CDCn_Int_Thread and USBD_CDCn_Bulk_Thread.

The thread USBD_CDCn_Int_Thread handles Interrupt IN Endpoint whereas the USBD_CDCn_Bulk_Thread handles the Bulk IN and Bulk OUT Endpoints.

msc_inline_mscgraph_3

Implementation

To create an USB Device with a CDC ACM class:

User Code Template USBD_User_CDC_ACM_n.c

The following source code contains all the required callback functions and can be used to implement the application specific behavior of a USB CDC (ACM) Device.

/*------------------------------------------------------------------------------
* MDK Middleware - Component ::USB:Device:CDC
* Copyright (c) 2004-2020 Arm Limited (or its affiliates). All rights reserved.
*------------------------------------------------------------------------------
* Name: USBD_User_CDC_ACM_%Instance%.c
* Purpose: USB Device Communication Device Class (CDC)
* Abstract Control Model (ACM) User module
* Rev.: V6.4.1
*----------------------------------------------------------------------------*/
/**
* \addtogroup usbd_cdcFunctions
*
* USBD_User_CDC_ACM_%Instance%.c implements the application specific functionality
* of the CDC ACM class and is used to receive and send data to the USB Host.
*
* The implementation must match the configuration file USBD_Config_CDC_%Instance%.h.
* The following values in USBD_Config_CDC_%Instance%.h affect the user code:
*
* - 'Maximum Communication Device Send Buffer Size' specifies the maximum
* value for \em len in \ref USBD_CDC_ACM_WriteData
*
* - 'Maximum Communication Device Receive Buffer Size' specifies the maximum
* value for \em len in \ref USBD_CDC_ACM_ReadData
*
*/
//! [code_USBD_User_CDC_ACM]
#include <stdint.h>
#include <stdbool.h>
#include "rl_usb.h"
// Local Variables
static CDC_LINE_CODING cdc_acm_line_coding = { 0U, 0U, 0U, 0U };
// Called during USBD_Initialize to initialize the USB CDC class instance (ACM).
void USBD_CDC%Instance%_ACM_Initialize (void) {
// Add code for initialization
}
// Called during USBD_Uninitialize to de-initialize the USB CDC class instance (ACM).
void USBD_CDC%Instance%_ACM_Uninitialize (void) {
// Add code for de-initialization
}
// Called upon USB Bus Reset Event.
void USBD_CDC%Instance%_ACM_Reset (void) {
// Add code for reset
}
// Callback function called upon reception of request send encapsulated command sent by the USB Host.
// \param[in] buf buffer that contains send encapsulated command request.
// \param[in] len length of send encapsulated command request.
// \return true send encapsulated command request processed.
// \return false send encapsulated command request not supported or not processed.
bool USBD_CDC%Instance%_ACM_SendEncapsulatedCommand (const uint8_t *buf, uint16_t len) {
(void)buf;
(void)len;
return true;
}
// Callback function called upon reception of request to get encapsulated response sent by the USB Host.
// \param[in] max_len maximum number of data bytes that USB Host expects to receive
// \param[out] buf pointer to buffer containing get encapsulated response to be returned to USB Host.
// \param[out] len pointer to number of data bytes to be returned to USB Host.
// \return true get encapsulated response request processed.
// \return false get encapsulated response request not supported or not processed.
bool USBD_CDC%Instance%_ACM_GetEncapsulatedResponse (uint16_t max_len, uint8_t **buf, uint16_t *len) {
(void)max_len;
(void)buf;
(void)len;
return true;
}
// Called upon USB Host request to change communication settings.
// \param[in] line_coding pointer to CDC_LINE_CODING structure.
// \return true set line coding request processed.
// \return false set line coding request not supported or not processed.
bool USBD_CDC%Instance%_ACM_SetLineCoding (const CDC_LINE_CODING *line_coding) {
// Add code for set line coding
// Store requested settings to local variable
cdc_acm_line_coding = *line_coding;
return true;
}
// Called upon USB Host request to retrieve communication settings.
// \param[out] line_coding pointer to CDC_LINE_CODING structure.
// \return true get line coding request processed.
// \return false get line coding request not supported or not processed.
bool USBD_CDC%Instance%_ACM_GetLineCoding (CDC_LINE_CODING *line_coding) {
// Load settings from ones stored on USBD_CDC%Instance%_ACM_SetLineCoding callback
*line_coding = cdc_acm_line_coding;
return true;
}
// Called upon USB Host request to set control line states.
// \param [in] state control line settings bitmap.
// - bit 0: DTR state
// - bit 1: RTS state
// \return true set control line state request processed.
// \return false set control line state request not supported or not processed.
bool USBD_CDC%Instance%_ACM_SetControlLineState (uint16_t state) {
// Add code for set control line state
(void)(state);
return true;
}
// Called when new data was received.
// \param [in] len number of bytes available for reading.
void USBD_CDC%Instance%_ACM_DataReceived (uint32_t len) {
// Add code for handling new data reception
(void)len;
}
// Called when when all data was sent.
void USBD_CDC%Instance%_ACM_DataSent (void) {
// Add code for handling new data send
}
//! [code_USBD_User_CDC_ACM]

User Code Template USBD_User_CDC_ACM_UART_n.c

The following source code contains all the required callback functions and can be used to implement the application specific behavior of a USB CDC (ACM) Device that can be used as a USB <-> UART bridge.

/*------------------------------------------------------------------------------
* MDK Middleware - Component ::USB:Device:CDC
* Copyright (c) 2004-2024 Arm Limited (or its affiliates). All rights reserved.
*------------------------------------------------------------------------------
* Name: USBD_User_CDC_ACM_UART_%Instance%.c
* Purpose: USB Device Communication Device Class (CDC)
* Abstract Control Model (ACM) USB <-> UART Bridge User module
* Rev.: V1.0.9
*----------------------------------------------------------------------------*/
/**
* \addtogroup usbd_cdcFunctions
*
* USBD_User_CDC_ACM_UART_%Instance%.c implements the application specific
* functionality of the CDC ACM class and is used to demonstrate a USB <-> UART
* bridge. All data received on USB is transmitted on UART and all data
* received on UART is transmitted on USB.
*
* Details of operation:
* UART -> USB:
* Initial reception on UART is started after the USB Host sets line coding
* with SetLineCoding command. Having received a full UART buffer, any
* new reception is restarted on the same buffer. Any data received on
* the UART is sent over USB using the CDC%Instance%_ACM_UART_to_USB_Thread thread.
* USB -> UART:
* While the UART transmit is not busy, data transmission on the UART is
* started in the USBD_CDC%Instance%_ACM_DataReceived callback as soon as data is
* received on the USB. Further data received on USB is transmitted on
* UART in the UART callback routine until there is no more data available.
* In this case, the next UART transmit is restarted from the
* USBD_CDC%Instance%_ACM_DataReceived callback as soon as new data is received
* on the USB.
*
* The following constants in this module affect the module functionality:
*
* - UART_PORT: specifies UART Port
* default value: %Instance% (=UART%Instance%)
* - UART_BUFFER_SIZE: specifies UART data Buffer Size
* default value: 512
*
* Notes:
* If the USB is slower than the UART, data can get lost. This may happen
* when USB is pausing during data reception because of the USB Host being
* too loaded with other tasks and not polling the Bulk IN Endpoint often
* enough (up to 2 seconds of gap in polling Bulk IN Endpoint may occur).
* This problem can be solved by using a large enough UART buffer to
* compensate up to a few seconds of received UART data or by using UART
* flow control.
* If the device that receives the UART data (usually a PC) is too loaded
* with other tasks it can also loose UART data. This problem can only be
* solved by using UART flow control.
*
* This file has to be adapted in case of UART flow control usage.
*/
//! [code_USBD_User_CDC_ACM]
#include <stdio.h>
#include "rl_usb.h"
#include "Driver_USART.h"
#ifndef RTE_CMSIS_RTOS2
#error This user template requires CMSIS-RTOS2!
#else
// UART Configuration ----------------------------------------------------------
#define UART_PORT %Instance% // UART Port number
#define UART_BUFFER_SIZE (512) // UART Buffer Size
//------------------------------------------------------------------------------
#define _UART_Driver_(n) Driver_USART##n
#define UART_Driver_(n) _UART_Driver_(n)
extern ARM_DRIVER_USART UART_Driver_(UART_PORT);
#define ptrUART (&UART_Driver_(UART_PORT))
// Local Variables
static uint8_t uart_rx_buf[UART_BUFFER_SIZE];
static uint8_t uart_tx_buf[UART_BUFFER_SIZE];
static volatile int32_t uart_rx_cnt = 0;
static volatile int32_t usb_tx_cnt = 0;
static void *cdc_acm_bridge_tid = 0U;
static CDC_LINE_CODING cdc_acm_line_coding = { 0U, 0U, 0U, 0U };
// Called when UART has transmitted or received requested number of bytes.
// \param[in] event UART event
// - ARM_USART_EVENT_SEND_COMPLETE: all requested data was sent
// - ARM_USART_EVENT_RECEIVE_COMPLETE: all requested data was received
static void UART_Callback (uint32_t event) {
int32_t cnt;
if (event & ARM_USART_EVENT_SEND_COMPLETE) {
// USB -> UART
cnt = USBD_CDC_ACM_ReadData(%Instance%U, uart_tx_buf, UART_BUFFER_SIZE);
if (cnt > 0) {
(void)ptrUART->Send(uart_tx_buf, (uint32_t)(cnt));
}
}
if (event & ARM_USART_EVENT_RECEIVE_COMPLETE) {
// UART data received, restart new reception
uart_rx_cnt += UART_BUFFER_SIZE;
(void)ptrUART->Receive(uart_rx_buf, UART_BUFFER_SIZE);
}
}
// Thread: Sends data received on UART to USB
// \param[in] arg not used.
__NO_RETURN static void CDC%Instance%_ACM_UART_to_USB_Thread (void *arg) {
int32_t cnt, cnt_to_wrap;
(void)(arg);
for (;;) {
// UART - > USB
if (ptrUART->GetStatus().rx_busy != 0U) {
cnt = uart_rx_cnt;
cnt += (int32_t)ptrUART->GetRxCount();
cnt -= usb_tx_cnt;
if (cnt >= UART_BUFFER_SIZE) {
// Dump data received on UART if USB is not consuming fast enough
usb_tx_cnt += cnt;
cnt = 0U;
}
if (cnt > 0) {
cnt_to_wrap = (int32_t)(UART_BUFFER_SIZE - ((uint32_t)usb_tx_cnt & (UART_BUFFER_SIZE - 1)));
if (cnt > cnt_to_wrap) {
cnt = cnt_to_wrap;
}
cnt = USBD_CDC_ACM_WriteData(%Instance%U, (uart_rx_buf + ((uint32_t)usb_tx_cnt & (UART_BUFFER_SIZE - 1))), cnt);
if (cnt > 0) {
usb_tx_cnt += cnt;
}
}
}
(void)osDelay(10U);
}
}
#ifdef RTE_CMSIS_RTOS2_RTX5
static osRtxThread_t cdc%Instance%_acm_uart_to_usb_thread_cb_mem __attribute__((section(".bss.os.thread.cb")));
static uint64_t cdc%Instance%_acm_uart_to_usb_thread_stack_mem[512U / 8U] __attribute__((section(".bss.os.thread.stack")));
#endif
static const osThreadAttr_t cdc%Instance%_acm_uart_to_usb_thread_attr = {
"CDC%Instance%_ACM_UART_to_USB_Thread",
0U,
#ifdef RTE_CMSIS_RTOS2_RTX5
&cdc%Instance%_acm_uart_to_usb_thread_cb_mem,
sizeof(osRtxThread_t),
&cdc%Instance%_acm_uart_to_usb_thread_stack_mem[0],
#else
NULL,
0U,
NULL,
#endif
512U,
osPriorityNormal,
0U,
0U
};
// CDC ACM Callbacks -----------------------------------------------------------
// Called when new data was received from the USB Host.
// \param[in] len number of bytes available to read.
void USBD_CDC%Instance%_ACM_DataReceived (uint32_t len) {
int32_t cnt;
(void)(len);
if (ptrUART->GetStatus().tx_busy == 0U) {
// Start USB -> UART
cnt = USBD_CDC_ACM_ReadData(%Instance%U, uart_tx_buf, UART_BUFFER_SIZE);
if (cnt > 0) {
(void)ptrUART->Send(uart_tx_buf, (uint32_t)(cnt));
}
}
}
// Called during USBD_Initialize to initialize the USB CDC class instance (ACM).
void USBD_CDC%Instance%_ACM_Initialize (void) {
(void)ptrUART->Initialize (UART_Callback);
(void)ptrUART->PowerControl (ARM_POWER_FULL);
cdc_acm_bridge_tid = osThreadNew (CDC%Instance%_ACM_UART_to_USB_Thread, NULL, &cdc%Instance%_acm_uart_to_usb_thread_attr);
}
// Called during USBD_Uninitialize to de-initialize the USB CDC class instance (ACM).
void USBD_CDC%Instance%_ACM_Uninitialize (void) {
if (osThreadTerminate (cdc_acm_bridge_tid) == osOK) {
cdc_acm_bridge_tid = NULL;
}
(void)ptrUART->Control (ARM_USART_ABORT_RECEIVE, 0U);
(void)ptrUART->PowerControl (ARM_POWER_OFF);
(void)ptrUART->Uninitialize ();
}
// Called upon USB Bus Reset Event.
void USBD_CDC%Instance%_ACM_Reset (void) {
(void)ptrUART->Control (ARM_USART_ABORT_SEND, 0U);
(void)ptrUART->Control (ARM_USART_ABORT_RECEIVE, 0U);
}
// Called upon USB Host request to change communication settings.
// \param[in] line_coding pointer to CDC_LINE_CODING structure.
// \return true set line coding request processed.
// \return false set line coding request not supported or not processed.
bool USBD_CDC%Instance%_ACM_SetLineCoding (const CDC_LINE_CODING *line_coding) {
uint32_t data_bits = 0U, parity = 0U, stop_bits = 0U;
int32_t status;
(void)ptrUART->Control (ARM_USART_ABORT_SEND, 0U);
(void)ptrUART->Control (ARM_USART_ABORT_RECEIVE, 0U);
(void)ptrUART->Control (ARM_USART_CONTROL_TX, 0U);
(void)ptrUART->Control (ARM_USART_CONTROL_RX, 0U);
switch (line_coding->bCharFormat) {
case 0: // 1 Stop bit
stop_bits = ARM_USART_STOP_BITS_1;
break;
case 1: // 1.5 Stop bits
stop_bits = ARM_USART_STOP_BITS_1_5;
break;
case 2: // 2 Stop bits
stop_bits = ARM_USART_STOP_BITS_2;
break;
default:
return false;
}
switch (line_coding->bParityType) {
case 0: // None
parity = ARM_USART_PARITY_NONE;
break;
case 1: // Odd
parity = ARM_USART_PARITY_ODD;
break;
case 2: // Even
parity = ARM_USART_PARITY_EVEN;
break;
default:
return false;
}
switch (line_coding->bDataBits) {
case 5:
data_bits = ARM_USART_DATA_BITS_5;
break;
case 6:
data_bits = ARM_USART_DATA_BITS_6;
break;
case 7:
data_bits = ARM_USART_DATA_BITS_7;
break;
case 8:
data_bits = ARM_USART_DATA_BITS_8;
break;
default:
return false;
}
status = ptrUART->Control(ARM_USART_MODE_ASYNCHRONOUS |
data_bits |
parity |
stop_bits ,
line_coding->dwDTERate );
if (status != ARM_DRIVER_OK) {
return false;
}
// Store requested settings to local variable
cdc_acm_line_coding = *line_coding;
uart_rx_cnt = 0;
usb_tx_cnt = 0;
(void)ptrUART->Control (ARM_USART_CONTROL_TX, 1U);
(void)ptrUART->Control (ARM_USART_CONTROL_RX, 1U);
(void)ptrUART->Receive (uart_rx_buf, UART_BUFFER_SIZE);
return true;
}
// Called upon USB Host request to retrieve communication settings.
// \param[out] line_coding pointer to CDC_LINE_CODING structure.
// \return true get line coding request processed.
// \return false get line coding request not supported or not processed.
bool USBD_CDC%Instance%_ACM_GetLineCoding (CDC_LINE_CODING *line_coding) {
// Load settings from ones stored on USBD_CDC%Instance%_ACM_SetLineCoding callback
*line_coding = cdc_acm_line_coding;
return true;
}
// Called upon USB Host request to set control line states.
// \param [in] state control line settings bitmap.
// - bit 0: DTR state
// - bit 1: RTS state
// \return true set control line state request processed.
// \return false set control line state request not supported or not processed.
bool USBD_CDC%Instance%_ACM_SetControlLineState (uint16_t state) {
// Add code for set control line state
(void)(state);
return true;
}
//! [code_USBD_User_CDC_ACM]
#endif // RTE_CMSIS_RTOS2

User Code Template USBD_User_CDC_ACM_RNDIS_VETH_n.c

The following source code contains all the required callback functions and can be used to implement the application specific behavior of a USB CDC (ACM) Device that can be used for virtual Ethernet using the RNDIS protocol.

/*------------------------------------------------------------------------------
* MDK Middleware - Component ::USB:Device:CDC
* Copyright (c) 2018-2020 Arm Limited (or its affiliates). All rights reserved.
*------------------------------------------------------------------------------
* Name: USBD_User_CDC_ACM_RNDIS_VETH_%Instance%.c
* Purpose: USB Device Communication Device Class (CDC)
* Abstract Control Model (ACM)
* Remote Network Driver Interface Specification (RNDIS)
* User Module for a Virtual Ethernet
* Rev.: V1.0.4
*----------------------------------------------------------------------------*/
/**
* \addtogroup usbd_cdcFunctions
*
* USBD_User_CDC_ACM_RNDIS_VETH_%Instance%.c implements the application specific
* functionality of the CDC ACM class using RNDIS protocol and is used
* to implement Network Interface Card (NIC) to the USB Host.
* This user module works together with EMAC_CDC_ACM_RNDIS.c driver
* to provide USB Host network access to Embedded Device over USB.
*
* The implementation depends on the configuration file USBD_Config_CDC_%Instance%.h.
*
*/
//! [code_USBD_User_CDC_ACM_RNDIS_VETH]
#include <stdint.h>
#include <stdbool.h>
#include <string.h>
#include "rl_usb.h"
#include "Driver_ETH.h"
#include "Driver_ETH_MAC.h"
#include "Driver_ETH_PHY.h"
#include "USBD_Config_CDC_%Instance%.h"
//-------- <<< Use Configuration Wizard in Context Menu >>> --------------------
//------ With VS Code: Open Preview for Configuration Wizard -------------------
// Configuration defines
// <s.17>MAC Address
// <i>Ethernet MAC Address in text representation
// <i>Value FF-FF-FF-FF-FF-FF is not allowed,
// <i>LSB of first byte must be 0 (an ethernet Multicast bit).
// <i>Default: "1E-30-6C-A2-45-5E"
#define RNDIS_MAC_ADDR "1E-30-6C-A2-45-5E" // RNDIS MAC Address
// <o.0..5>Maximum number of multicast addresses <1-32>
#define RNDIS_MCAST_NUM 16 // RNDIS Number of Multicast Addresses supported
// <s.32>RNDIS Vendor Description
#define RNDIS_VENDOR_DESC "Keil NIC (USB <-> ETH)" // RNDIS Vendor Description
// <o.0..23>RNDIS Vendor Id Code <0x000000-0xFFFFFF>
#define RNDIS_VENDOR_ID 0xFFFFFF // RNDIS three-byte IEEE-registered Vendor Code
//------------- <<< end of configuration section >>> ---------------------------
// Global functions exported by this module
ARM_ETH_LINK_STATE RNDIS%Instance%_GetLinkState (void);
int32_t RNDIS%Instance%_SendFrame (const uint8_t *frame, uint32_t len);
int32_t RNDIS%Instance%_ReadFrame ( uint8_t *frame, uint32_t len);
uint32_t RNDIS%Instance%_GetRxFrameSize(void);
// Local functions
static void MAC_str_to_addr (const char *mac_str, uint8_t *mac_addr);
static void InitVars (void);
static void ResetVars (void);
// Local variables
static uint32_t rndis_state;
static ARM_ETH_LINK_STATE link_state;
static bool link_state_up;
static bool link_state_down;
static uint32_t packet_filter;
static ARM_ETH_MAC_ADDR mac_address;
static ARM_ETH_MAC_ADDR mcast_address[RNDIS_MCAST_NUM];
static uint32_t get_encapsulated_response_len;
static uint32_t get_encapsulated_response_buf[128/4];
static uint32_t xmit_ok;
static uint32_t rcv_ok;
static uint32_t xmit_error;
static uint32_t rcv_error;
static uint32_t rcv_no_buffer;
static uint32_t packet_in [(USBD_CDC%Instance%_ACM_SEND_BUF_SIZE +3)/4];
static uint32_t packet_out[(USBD_CDC%Instance%_ACM_RECEIVE_BUF_SIZE+3)/4];
// Local functions
// MAC Address conversion from string
// \param[in] mac_str Pointer to wide string.
// \param[out] mac_addr Pointer to address.
static void MAC_str_to_addr (const char *mac_str, uint8_t *mac_addr) {
uint8_t c;
uint8_t n;
uint32_t i, j;
uint32_t str_len;
str_len = strlen(mac_str);
j = 0U;
for (i = 0U; i < str_len; i++) {
c = (uint8_t)mac_str[i];
if (c == '-') {
continue;
} else if ((c >= '0') && (c <= '9')) {
n = c - '0';
} else if ((c >= 'A') && (c <= 'F')) {
n = c - ('A' + 10U);
} else if ((c >= 'a') && (c <= 'f')) {
n = c - ('a' + 10U);
} else {
n = 0U;
}
if ((j & 1U) != 0U) {
mac_addr[j>>1] |= n;
} else {
mac_addr[j>>1] = (uint8_t)((uint32_t)n << 4);
}
j++;
}
}
// Initialize variables
static void InitVars (void) {
rndis_state = RNDIS_UNINITIALIZED;
link_state = ARM_ETH_LINK_DOWN;
packet_filter = 0U;
MAC_str_to_addr(RNDIS_MAC_ADDR, (uint8_t *)&mac_address);
memset((void *)mcast_address, 0, sizeof(mcast_address));
ResetVars();
}
// Reset variables
static void ResetVars (void) {
link_state_up = false;
link_state_down = false;
get_encapsulated_response_len = 0U;
xmit_ok = 0U;
rcv_ok = 0U;
xmit_error = 0U;
rcv_error = 0U;
rcv_no_buffer = 0U;
}
// USB CDC ACM callback global functions
// Called during USBD_Initialize to initialize the USB CDC class instance (ACM).
void USBD_CDC%Instance%_ACM_Initialize (void) {
InitVars();
}
// Called during USBD_Uninitialize to de-initialize the USB CDC class instance (ACM).
void USBD_CDC%Instance%_ACM_Uninitialize (void) {
InitVars();
}
// Called upon USB Bus Reset Event.
void USBD_CDC%Instance%_ACM_Reset (void) {
InitVars();
}
// Callback function called upon reception of request send encapsulated command sent by the USB Host.
// \param[in] buf buffer that contains send encapsulated command request.
// \param[in] len length of send encapsulated command request.
// \return true send encapsulated command request processed.
// \return false send encapsulated command request not supported or not processed.
bool USBD_CDC%Instance%_ACM_SendEncapsulatedCommand (const uint8_t *buf, uint16_t len) {
const REMOTE_NDIS_INITIALIZE_MSG_t *ptr_init_msg;
REMOTE_NDIS_INITIALIZE_CMPLT_t *ptr_init_cmplt;
const REMOTE_NDIS_HALT_MSG_t *ptr_halt_msg;
const REMOTE_NDIS_QUERY_MSG_t *ptr_query_msg;
REMOTE_NDIS_QUERY_CMPLT_t *ptr_query_cmplt;
const REMOTE_NDIS_SET_MSG_t *ptr_set_msg;
REMOTE_NDIS_SET_CMPLT_t *ptr_set_cmplt;
const REMOTE_NDIS_RESET_MSG_t *ptr_reset_msg;
REMOTE_NDIS_RESET_CMPLT_t *ptr_reset_cmplt;
const REMOTE_NDIS_KEEPALIVE_MSG_t *ptr_keepalive_msg;
REMOTE_NDIS_KEEPALIVE_CMPLT_t *ptr_keepalive_cmplt;
uint32_t status, val;
uint32_t i;
uint32_t num, by;
uint16_t msg_type;
(void)len;
msg_type = __UNALIGNED_UINT16_READ(buf); // Extract message type of received message
// In uninitialized state only allowed messages are INITALIZE and HALT
if ((rndis_state == RNDIS_UNINITIALIZED) &&
(msg_type != REMOTE_NDIS_INITIALIZE_MSG) &&
(msg_type != REMOTE_NDIS_HALT_MSG)) {
return false;
}
if (((uint32_t)buf & 3) != 0) { // buf has to be 32 bit aligned
return false;
}
status = RNDIS_STATUS_SUCCESS; // Default message processing status
get_encapsulated_response_len = 0U; // Prepare default no response size
switch (msg_type) { // MessageType
case REMOTE_NDIS_INITIALIZE_MSG:
// Check message is valid
ptr_init_msg = (const REMOTE_NDIS_INITIALIZE_MSG_t *)((const void *)buf);
if (ptr_init_msg->MessageLength != sizeof(REMOTE_NDIS_INITIALIZE_MSG_t)) { return false; }
if (ptr_init_msg->MajorVersion != RNDIS_MAJOR_VERSION) { return false; }
if (ptr_init_msg->MinorVersion != RNDIS_MINOR_VERSION) { return false; }
if (ptr_init_msg->MaxTransferSize != 16384U) { return false; }
rndis_state = RNDIS_INITIALIZED;
// Prepare response
ptr_init_cmplt = (REMOTE_NDIS_INITIALIZE_CMPLT_t *)((void *)get_encapsulated_response_buf);
ptr_init_cmplt->MessageType = REMOTE_NDIS_INITIALIZE_CMPLT;
ptr_init_cmplt->MessageLength = sizeof(REMOTE_NDIS_INITIALIZE_CMPLT_t);
ptr_init_cmplt->RequestID = ptr_init_msg->RequestID;
ptr_init_cmplt->Status = status;
ptr_init_cmplt->MajorVersion = RNDIS_MAJOR_VERSION;
ptr_init_cmplt->MinorVersion = RNDIS_MINOR_VERSION;
ptr_init_cmplt->DeviceFlags = RNDIS_DF_CONNECTIONLESS;
ptr_init_cmplt->Medium = (uint32_t)NdisMedium802_3;
ptr_init_cmplt->MaxPacketsPerTransfer = 1U;
ptr_init_cmplt->MaxTransferSize = USBD_CDC%Instance%_ACM_RECEIVE_BUF_SIZE;
ptr_init_cmplt->PacketAlignmentFactor = 2U;
ptr_init_cmplt->Reserved[0] = 0U;
ptr_init_cmplt->Reserved[1] = 0U;
get_encapsulated_response_len = ptr_init_cmplt->MessageLength;
break;
case REMOTE_NDIS_HALT_MSG:
// Check message is valid
ptr_halt_msg = (const REMOTE_NDIS_HALT_MSG_t *)((const void *)buf);
if (ptr_halt_msg->MessageLength != sizeof(REMOTE_NDIS_HALT_MSG_t)) { return false; }
rndis_state = RNDIS_UNINITIALIZED;
// This message does not have a response
return true;
case REMOTE_NDIS_QUERY_MSG:
// Check message is valid
ptr_query_msg = (const REMOTE_NDIS_QUERY_MSG_t *)((const void *)buf);
if (ptr_query_msg->MessageLength < 28U) { return false; }
// Prepare response
ptr_query_cmplt = (REMOTE_NDIS_QUERY_CMPLT_t *)((void *)get_encapsulated_response_buf);
ptr_query_cmplt->MessageType = REMOTE_NDIS_QUERY_CMPLT;
ptr_query_cmplt->RequestID = ptr_query_msg->RequestID;
ptr_query_cmplt->InformationBufferOffset = 16U;
switch (ptr_query_msg->Oid) { // Handle OID
case OID_GEN_SUPPORTED_LIST:
ptr_query_cmplt->InformationBufferLength = 23U * 4U;
ptr_query_cmplt->OIDInputBuffer[0] = OID_GEN_SUPPORTED_LIST;
ptr_query_cmplt->OIDInputBuffer[1] = OID_GEN_HARDWARE_STATUS;
ptr_query_cmplt->OIDInputBuffer[2] = OID_GEN_MEDIA_SUPPORTED;
ptr_query_cmplt->OIDInputBuffer[3] = OID_GEN_MEDIA_IN_USE;
ptr_query_cmplt->OIDInputBuffer[4] = OID_GEN_MAXIMUM_FRAME_SIZE;
ptr_query_cmplt->OIDInputBuffer[5] = OID_GEN_LINK_SPEED;
ptr_query_cmplt->OIDInputBuffer[6] = OID_GEN_TRANSMIT_BLOCK_SIZE;
ptr_query_cmplt->OIDInputBuffer[7] = OID_GEN_RECEIVE_BLOCK_SIZE;
ptr_query_cmplt->OIDInputBuffer[8] = OID_GEN_VENDOR_ID;
ptr_query_cmplt->OIDInputBuffer[9] = OID_GEN_VENDOR_DESCRIPTION;
ptr_query_cmplt->OIDInputBuffer[10] = OID_GEN_CURRENT_PACKET_FILTER;
ptr_query_cmplt->OIDInputBuffer[11] = OID_GEN_MAXIMUM_TOTAL_SIZE;
ptr_query_cmplt->OIDInputBuffer[12] = OID_GEN_MEDIA_CONNECT_STATUS;
ptr_query_cmplt->OIDInputBuffer[13] = OID_GEN_PHYSICAL_MEDIUM;
ptr_query_cmplt->OIDInputBuffer[14] = OID_GEN_XMIT_OK;
ptr_query_cmplt->OIDInputBuffer[15] = OID_GEN_RCV_OK;
ptr_query_cmplt->OIDInputBuffer[16] = OID_GEN_XMIT_ERROR;
ptr_query_cmplt->OIDInputBuffer[17] = OID_GEN_RCV_ERROR;
ptr_query_cmplt->OIDInputBuffer[18] = OID_GEN_RCV_NO_BUFFER;
ptr_query_cmplt->OIDInputBuffer[19] = OID_802_3_PERMANENT_ADDRESS;
ptr_query_cmplt->OIDInputBuffer[20] = OID_802_3_CURRENT_ADDRESS;
ptr_query_cmplt->OIDInputBuffer[21] = OID_802_3_MULTICAST_LIST;
ptr_query_cmplt->OIDInputBuffer[22] = OID_802_3_MAXIMUM_LIST_SIZE;
break;
case OID_GEN_HARDWARE_STATUS:
ptr_query_cmplt->InformationBufferLength = 4U;
if (link_state == ARM_ETH_LINK_UP) {
ptr_query_cmplt->OIDInputBuffer[0] = (uint32_t)NdisHardwareStatusReady;
} else {
ptr_query_cmplt->OIDInputBuffer[0] = (uint32_t)NdisHardwareStatusNotReady;
}
break;
case OID_GEN_MEDIA_SUPPORTED:
case OID_GEN_MEDIA_IN_USE:
ptr_query_cmplt->InformationBufferLength = 4U;
ptr_query_cmplt->OIDInputBuffer[0] = (uint32_t)NdisMedium802_3;
break;
case OID_GEN_MAXIMUM_FRAME_SIZE:
ptr_query_cmplt->InformationBufferLength = 4U;
ptr_query_cmplt->OIDInputBuffer[0] = ETH_MTU_SIZE;
break;
case OID_GEN_LINK_SPEED:
ptr_query_cmplt->InformationBufferLength = 4U;
ptr_query_cmplt->OIDInputBuffer[0] = 100000000U / 100U; // 100 MBit/s
break;
case OID_GEN_TRANSMIT_BLOCK_SIZE:
ptr_query_cmplt->InformationBufferLength = 4U;
ptr_query_cmplt->OIDInputBuffer[0] = USBD_CDC%Instance%_ACM_SEND_BUF_SIZE;
break;
case OID_GEN_RECEIVE_BLOCK_SIZE:
ptr_query_cmplt->InformationBufferLength = 4U;
ptr_query_cmplt->OIDInputBuffer[0] = USBD_CDC%Instance%_ACM_RECEIVE_BUF_SIZE;
break;
case OID_GEN_VENDOR_ID:
ptr_query_cmplt->InformationBufferLength = 4U;
ptr_query_cmplt->OIDInputBuffer[0] = RNDIS_VENDOR_ID;
break;
case OID_GEN_VENDOR_DESCRIPTION:
ptr_query_cmplt->InformationBufferLength = strlen(RNDIS_VENDOR_DESC) + 1;
memset((void *)&ptr_query_cmplt->OIDInputBuffer[0], 0, ptr_query_cmplt->InformationBufferLength + 1U);
memcpy((void *)&ptr_query_cmplt->OIDInputBuffer[0], RNDIS_VENDOR_DESC, strlen(RNDIS_VENDOR_DESC));
break;
case OID_GEN_CURRENT_PACKET_FILTER:
ptr_query_cmplt->InformationBufferLength = 4U;
val = 0U;
if ((packet_filter & ARM_ETH_MAC_ADDRESS_MULTICAST) != 0U) { val |= RNDIS_FILTER_ALL_MULTICAST; }
if ((packet_filter & ARM_ETH_MAC_ADDRESS_BROADCAST) != 0U) { val |= RNDIS_FILTER_BROADCAST; }
if ((packet_filter & ARM_ETH_MAC_ADDRESS_ALL) != 0U) { val |= RNDIS_FILTER_PROMISCUOUS; }
ptr_query_cmplt->OIDInputBuffer[0] = val;
break;
case OID_GEN_MAXIMUM_TOTAL_SIZE:
ptr_query_cmplt->InformationBufferLength = 4U;
ptr_query_cmplt->OIDInputBuffer[0] = 44U + ETH_MAX_SIZE;
break;
case OID_GEN_MEDIA_CONNECT_STATUS:
ptr_query_cmplt->InformationBufferLength = 4U;
if (link_state == ARM_ETH_LINK_UP) {
ptr_query_cmplt->OIDInputBuffer[0] = (uint32_t)NdisMediaStateConnected;
} else {
ptr_query_cmplt->OIDInputBuffer[0] = (uint32_t)NdisMediaStateDisconnected;
}
break;
case OID_GEN_PHYSICAL_MEDIUM:
ptr_query_cmplt->InformationBufferLength = 4U;
ptr_query_cmplt->OIDInputBuffer[0] = (uint32_t)NdisPhysicalMediumUnspecified;
break;
case OID_GEN_XMIT_OK:
ptr_query_cmplt->InformationBufferLength = 4U;
ptr_query_cmplt->OIDInputBuffer[0] = xmit_ok;
break;
case OID_GEN_RCV_OK:
ptr_query_cmplt->InformationBufferLength = 4U;
ptr_query_cmplt->OIDInputBuffer[0] = rcv_ok;
break;
case OID_GEN_XMIT_ERROR:
ptr_query_cmplt->InformationBufferLength = 4U;
ptr_query_cmplt->OIDInputBuffer[0] = xmit_error;
break;
case OID_GEN_RCV_ERROR:
ptr_query_cmplt->InformationBufferLength = 4U;
ptr_query_cmplt->OIDInputBuffer[0] = rcv_error;
break;
case OID_GEN_RCV_NO_BUFFER:
ptr_query_cmplt->InformationBufferLength = 4U;
ptr_query_cmplt->OIDInputBuffer[0] = rcv_no_buffer;
break;
case OID_802_3_PERMANENT_ADDRESS:
case OID_802_3_CURRENT_ADDRESS:
ptr_query_cmplt->InformationBufferLength = 6U;
memcpy((void *)&ptr_query_cmplt->OIDInputBuffer[0], &mac_address, sizeof(ARM_ETH_MAC_ADDR));
break;
case OID_802_3_MULTICAST_LIST:
for (i = 0U; i < RNDIS_MCAST_NUM; i++) {
if ((__UNALIGNED_UINT32_READ(&mcast_address[0]) == 0U) &&
(__UNALIGNED_UINT16_READ(&mcast_address[4]) == 0U)) {
break;
}
}
if (i == 0U) {
num = 0U;
ptr_query_cmplt->InformationBufferOffset = 0U;
} else {
num = i;
if (i < RNDIS_MCAST_NUM) {
num = i + 1U;
} else {
num = i;
}
memcpy((void *)&ptr_query_cmplt->OIDInputBuffer[0], mcast_address, num * sizeof(ARM_ETH_MAC_ADDR));
}
ptr_query_cmplt->InformationBufferLength = num * sizeof(ARM_ETH_MAC_ADDR);
break;
case OID_802_3_MAXIMUM_LIST_SIZE:
ptr_query_cmplt->InformationBufferLength = 4U;
ptr_query_cmplt->OIDInputBuffer[0] = RNDIS_MCAST_NUM;
break;
default:
ptr_query_cmplt->InformationBufferOffset = 0U;
ptr_query_cmplt->InformationBufferLength = 0U;
status = RNDIS_STATUS_NOT_SUPPORTED;
break;
}
ptr_query_cmplt->Status = status;
ptr_query_cmplt->MessageLength = ptr_query_cmplt->InformationBufferLength + 24U;
get_encapsulated_response_len = ptr_query_cmplt->MessageLength;
break;
case REMOTE_NDIS_SET_MSG:
// Check message is valid
ptr_set_msg = (const REMOTE_NDIS_SET_MSG_t *)((const void *)buf);
if (ptr_set_msg->MessageLength < 28U) { return false; }
// Prepare response
ptr_set_cmplt = (REMOTE_NDIS_SET_CMPLT_t *)((void *)get_encapsulated_response_buf);
ptr_set_cmplt->MessageType = REMOTE_NDIS_SET_CMPLT;
ptr_set_cmplt->MessageLength = sizeof(REMOTE_NDIS_SET_CMPLT_t);
ptr_set_cmplt->RequestID = ptr_set_msg->RequestID;
switch (ptr_set_msg->Oid) { // Handle OID
case OID_802_3_MULTICAST_LIST:
by = ptr_set_msg->InformationBufferLength;
if (by > (sizeof(ARM_ETH_MAC_ADDR) * RNDIS_MCAST_NUM)) {
by = sizeof(ARM_ETH_MAC_ADDR) * RNDIS_MCAST_NUM;
}
if (by > 0U) {
memcpy(mcast_address, (const void *)&ptr_set_msg->OIDInputBuffer[0], by);
}
break;
case OID_GEN_CURRENT_PACKET_FILTER:
if ((ptr_set_msg->InformationBufferLength == 4U) &&
(ptr_set_msg->InformationBufferOffset != 0U)) {
val = __UNALIGNED_UINT32_READ(((const uint8_t *)&ptr_set_msg->RequestID) + ptr_set_msg->InformationBufferOffset);
if (val != 0U) {
if ((val & RNDIS_FILTER_ALL_MULTICAST) != 0U) { packet_filter |= ARM_ETH_MAC_ADDRESS_MULTICAST; }
if ((val & RNDIS_FILTER_BROADCAST) != 0U) { packet_filter |= ARM_ETH_MAC_ADDRESS_BROADCAST; }
if ((val & RNDIS_FILTER_PROMISCUOUS) != 0U) { packet_filter |= ARM_ETH_MAC_ADDRESS_ALL; }
if (link_state == ARM_ETH_LINK_DOWN) {
link_state = ARM_ETH_LINK_UP;
link_state_up = true;
}
rndis_state = RNDIS_DATA_INITIALIZED;
} else {
if (rndis_state == RNDIS_DATA_INITIALIZED) {
rndis_state = RNDIS_INITIALIZED;
}
}
} else {
status = RNDIS_STATUS_FAILURE;
}
break;
default:
status = RNDIS_STATUS_NOT_SUPPORTED;
break;
}
ptr_set_cmplt->Status = status;
get_encapsulated_response_len = ptr_set_cmplt->MessageLength;
break;
case REMOTE_NDIS_RESET_MSG:
// Check message is valid
ptr_reset_msg = (const REMOTE_NDIS_RESET_MSG_t *)((const void *)buf);
if (ptr_reset_msg->MessageLength != sizeof(REMOTE_NDIS_RESET_MSG_t)) { return false; }
ResetVars();
// Prepare response
ptr_reset_cmplt = (REMOTE_NDIS_RESET_CMPLT_t *)((void *)get_encapsulated_response_buf);
ptr_reset_cmplt->MessageType = REMOTE_NDIS_RESET_CMPLT;
ptr_reset_cmplt->MessageLength = sizeof(REMOTE_NDIS_RESET_CMPLT_t);
ptr_reset_cmplt->Status = status;
ptr_reset_cmplt->AddressingReset = 0U;
get_encapsulated_response_len = ptr_reset_cmplt->MessageLength;
break;
case REMOTE_NDIS_KEEPALIVE_MSG:
// Check message is valid
ptr_keepalive_msg = (const REMOTE_NDIS_KEEPALIVE_MSG_t *)((const void *)buf);
if (ptr_keepalive_msg->MessageLength != sizeof(REMOTE_NDIS_KEEPALIVE_MSG_t)) { return false; }
// Prepare response
ptr_keepalive_cmplt = (REMOTE_NDIS_KEEPALIVE_CMPLT_t *)((void *)get_encapsulated_response_buf);
ptr_keepalive_cmplt->MessageType = REMOTE_NDIS_KEEPALIVE_CMPLT;
ptr_keepalive_cmplt->MessageLength = sizeof(REMOTE_NDIS_KEEPALIVE_CMPLT_t);
ptr_keepalive_cmplt->RequestID = ptr_keepalive_msg->RequestID;
ptr_keepalive_cmplt->Status = status;
get_encapsulated_response_len = ptr_keepalive_cmplt->MessageLength;
break;
default:
return false;
}
if (get_encapsulated_response_len != 0U) {
// If response is prepared send notification over Interrupt Endpoint
}
return true;
}
// Callback function called upon reception of request to get encapsulated response sent by the USB Host.
// \param[in] max_len maximum number of data bytes that USB Host expects to receive
// \param[out] buf pointer to buffer containing get encapsulated response to be returned to USB Host.
// \param[out] len pointer to number of data bytes to be returned to USB Host.
// \return true get encapsulated response request processed.
// \return false get encapsulated response request not supported or not processed.
bool USBD_CDC%Instance%_ACM_GetEncapsulatedResponse (uint16_t max_len, uint8_t **buf, uint16_t *len) {
REMOTE_NDIS_INDICATE_STATUS_MSG_t *ptr_indicate_status_msg;
uint32_t status;
(void)max_len;
if (link_state_up || link_state_down) { // Generate unsolicited INDICATE STATUS message if link status has changed
if (link_state_up) {
status = RNDIS_STATUS_MEDIA_CONNECT;
} else {
status = RNDIS_STATUS_MEDIA_DISCONNECT;
}
// Prepare INDICATE STATUS message
ptr_indicate_status_msg = (REMOTE_NDIS_INDICATE_STATUS_MSG_t *)((void *)get_encapsulated_response_buf);
ptr_indicate_status_msg->MessageType = REMOTE_NDIS_INDICATE_STATUS_MSG;
ptr_indicate_status_msg->MessageLength = 20U;
ptr_indicate_status_msg->Status = status;
ptr_indicate_status_msg->StatusBufferLength = 0U;
ptr_indicate_status_msg->StatusBufferOffset = 0U;
get_encapsulated_response_len = 20U;
link_state_up = false;
link_state_down = false;
}
if (get_encapsulated_response_len != 0U) { // If response is available return it
*buf = (uint8_t *)get_encapsulated_response_buf;
*len = (uint16_t) get_encapsulated_response_len;
get_encapsulated_response_len = 0U;
}
return true;
}
// Callback function called when all data was sent
// \return none.
void USBD_CDC%Instance%_ACM_DataSent (void) {
}
// Callback function called when new data was received
// \param[in] len number of bytes available to read.
// \return none.
void USBD_CDC%Instance%_ACM_DataReceived (uint32_t len) {
(void)len;
}
//! [code_USBD_User_CDC_ACM_RNDIS_VETH]
// Global functions exported for Virtual Ethernet driver
/**
\fn ARM_ETH_LINK_STATE RNDIS%Instance%_GetLinkState (void)
\brief Get RNDIS Device Link state (data initialized means link is up).
\return current link status \ref ARM_ETH_LINK_STATE
*/
ARM_ETH_LINK_STATE RNDIS%Instance%_GetLinkState (void) {
if (rndis_state == RNDIS_DATA_INITIALIZED) {
return ARM_ETH_LINK_UP;
}
return ARM_ETH_LINK_DOWN;
}
/**
\fn int32_t RNDIS%Instance%_SendFrame (const uint8_t *frame, uint32_t len, uint32_t flags)
\brief Send Ethernet frame over USB CDC ACM RNDIS.
\param[in] frame Pointer to frame buffer with data to send
\param[in] len Frame buffer length in bytes
\return \ref execution_status
*/
int32_t RNDIS%Instance%_SendFrame (const uint8_t *frame, uint32_t len) {
REMOTE_NDIS_PACKET_MSG_t *ptr_packet_msg;
int32_t usb_cdc_acm_status;
ptr_packet_msg = (REMOTE_NDIS_PACKET_MSG_t *)((void *)packet_in);
if ((rndis_state == RNDIS_DATA_INITIALIZED) &&
(len >= ETH_MIN_SIZE) &&
(len <= ETH_MAX_SIZE)) {
memcpy((void *)&ptr_packet_msg->PayLoad[0], frame, len);
ptr_packet_msg->MessageType = REMOTE_NDIS_PACKET_MSG;
ptr_packet_msg->MessageLength = len + 44U;
ptr_packet_msg->DataOffset = 36U;
ptr_packet_msg->DataLength = len;
ptr_packet_msg->OutOfBandDataOffset = 0U;
ptr_packet_msg->OutOfBandDataLength = 0U;
ptr_packet_msg->NumOutOfBandDataElements = 0U;
ptr_packet_msg->PerPacketInfoOffset = 0U;
ptr_packet_msg->PerPacketInfoLength = 0U;
ptr_packet_msg->Reserved[0] = 0U;
ptr_packet_msg->Reserved[1] = 0U;
usb_cdc_acm_status = USBD_CDC_ACM_WriteData (%Instance%, (const uint8_t *)ptr_packet_msg, (int32_t)ptr_packet_msg->MessageLength);
if (usb_cdc_acm_status == (int32_t)ptr_packet_msg->MessageLength) {
rcv_ok++;
return ARM_DRIVER_OK;
}
if (usb_cdc_acm_status < 0) {
rcv_error++;
return ARM_DRIVER_ERROR;
}
if (usb_cdc_acm_status == 0) {
return ARM_DRIVER_ERROR_BUSY;
}
}
return ARM_DRIVER_ERROR;
}
/**
\fn int32_t RNDIS%Instance%_ReadFrame (uint8_t *frame, uint32_t len)
\brief Read data of Ethernet frame received over USB CDC ACM RNDIS.
\param[in] frame Pointer to frame buffer for data to read into
\param[in] len Frame buffer length in bytes
\return number of data bytes read or execution status
- value >= 0: number of data bytes read
- value < 0: error occurred, value is execution status as defined with \ref execution_status
*/
int32_t RNDIS%Instance%_ReadFrame (uint8_t *frame, uint32_t len) {
REMOTE_NDIS_PACKET_MSG_t *ptr_packet_msg;
uint32_t data_len;
int32_t usb_cdc_acm_status;
ptr_packet_msg = (REMOTE_NDIS_PACKET_MSG_t *)((void *)packet_out);
if ((rndis_state == RNDIS_DATA_INITIALIZED) &&
(len >= ETH_MIN_SIZE) &&
(len <= ETH_MAX_SIZE)) {
usb_cdc_acm_status = USBD_CDC_ACM_ReadData (%Instance%, (uint8_t *)ptr_packet_msg, USBD_CDC%Instance%_ACM_RECEIVE_BUF_SIZE);
if ((usb_cdc_acm_status != 0) && (usb_cdc_acm_status == (int32_t)ptr_packet_msg->MessageLength)) {
data_len = len;
if (data_len > ptr_packet_msg->DataLength) {
data_len = ptr_packet_msg->DataLength;
}
memcpy(frame, (const void *)&ptr_packet_msg->PayLoad[0], data_len);
xmit_ok++;
return (int32_t)data_len;
}
if (usb_cdc_acm_status < 0) {
xmit_error++;
return ARM_DRIVER_ERROR;
}
if (usb_cdc_acm_status == 0) {
return ARM_DRIVER_ERROR_BUSY;
}
}
return 0;
}
/**
\fn uint32_t RNDIS%Instance%_GetRxFrameSize (void)
\brief Get size of Ethernet frame received over USB CDC ACM RNDIS.
\return number of bytes in received frame
*/
uint32_t RNDIS%Instance%_GetRxFrameSize (void) {
uint32_t avail_data_len;
avail_data_len = (uint32_t)USBD_CDC_ACM_DataAvailable (%Instance%);
if (avail_data_len > 44U) {
avail_data_len -= 44U;
}
return avail_data_len;
}

User Code Template USBD_User_CDC_ACM_RNDIS_ETH_n.c

The following source code contains all the required callback functions and can be used to implement the application specific behavior of a USB CDC (ACM) Device that can be used as a USB <-> Ethernet bridge using the RNDIS protocol.

/*------------------------------------------------------------------------------
* MDK Middleware - Component ::USB:Device:CDC
* Copyright (c) 2018-2024 Arm Limited (or its affiliates). All rights reserved.
*------------------------------------------------------------------------------
* Name: USBD_User_CDC_ACM_RNDIS_ETH_%Instance%.c
* Purpose: USB Device Communication Device Class (CDC)
* Abstract Control Model (ACM)
* Remote Network Driver Interface Specification (RNDIS)
* User Module for an USB CDC ACM RNDIS Ethernet Bridge
* Rev.: V1.0.5
*----------------------------------------------------------------------------*/
/**
* \addtogroup usbd_cdcFunctions
*
* USBD_User_CDC_ACM_RNDIS_ETH_%Instance%.c implements the application specific
* functionality of the CDC ACM class using RNDIS protocol and is used
* to implement Network Interface Card (NIC) to Ethernet Bridge
* to the USB Host.
*
* The implementation depends on the configuration file USBD_Config_CDC_%Instance%.h.
*
*/
//! [code_USBD_User_CDC_ACM_RNDIS_ETH]
#include "RTE_Components.h"
#include <stdint.h>
#include <stdbool.h>
#include <string.h>
#include "rl_usb.h"
#include "Driver_ETH.h"
#include "Driver_ETH_MAC.h"
#include "Driver_ETH_PHY.h"
#include "USBD_Config_CDC_%Instance%.h"
#ifndef RTE_CMSIS_RTOS2
#error This user template requires CMSIS-RTOS2!
#else
//-------- <<< Use Configuration Wizard in Context Menu >>> --------------------
//------ With VS Code: Open Preview for Configuration Wizard -------------------
// Configuration defines
// <o>Ethernet MAC Driver Index <0-255>
// <i>Select Ethernet MAC driver index
#define ETH_MAC_NUM 0
// <o>Ethernet PHY Driver Index <0-255>
// <i>Select Ethernet PHY driver index
#define ETH_PHY_NUM 0
// <s.17>MAC Address
// <i>Ethernet MAC Address in text representation
// <i>Value FF-FF-FF-FF-FF-FF is not allowed,
// <i>LSB of first byte must be 0 (an ethernet Multicast bit).
// <i>Default: "1E-30-6C-A2-45-5E"
#define RNDIS_MAC_ADDR "1E-30-6C-A2-45-5E" // RNDIS MAC Address
// <o.0..5>Maximum number of multicast addresses <1-32>
#define RNDIS_MCAST_NUM 16 // RNDIS Number of Multicast Addresses supported
// <s.32>RNDIS Vendor Description
#define RNDIS_VENDOR_DESC "Keil NIC (USB <-> ETH)" // RNDIS Vendor Description
// <o.0..23>RNDIS Vendor Id Code <0x000000-0xFFFFFF>
#define RNDIS_VENDOR_ID 0xFFFFFF // RNDIS three-byte IEEE-registered Vendor Code
//------------- <<< end of configuration section >>> ---------------------------
extern ARM_DRIVER_ETH_MAC ARM_Driver_ETH_MAC_(ETH_MAC_NUM);
extern ARM_DRIVER_ETH_PHY ARM_Driver_ETH_PHY_(ETH_PHY_NUM);
static ARM_DRIVER_ETH_MAC *EthMac = &ARM_Driver_ETH_MAC_(ETH_MAC_NUM);
static ARM_DRIVER_ETH_PHY *EthPhy = &ARM_Driver_ETH_PHY_(ETH_PHY_NUM);
// Local functions
static void MAC_str_to_addr (const char *mac_str, uint8_t *mac_addr);
static void InitVars (void);
static void ResetVars (void);
static void EthMac_Notify (uint32_t event);
// Local variables
static uint32_t rndis_state;
static ARM_ETH_LINK_STATE link_state;
static ARM_ETH_LINK_INFO link_info;
static uint32_t link_speed;
static bool link_state_up;
static bool link_state_down;
static uint32_t packet_filter;
static ARM_ETH_MAC_ADDR mac_address;
static ARM_ETH_MAC_ADDR mcast_address[RNDIS_MCAST_NUM];
static uint32_t get_encapsulated_response_len;
static uint32_t get_encapsulated_response_buf[128/4];
static uint32_t xmit_ok;
static uint32_t rcv_ok;
static uint32_t xmit_error;
static uint32_t rcv_error;
static uint32_t rcv_no_buffer;
static uint32_t packet_in [(USBD_CDC%Instance%_ACM_SEND_BUF_SIZE +3)/4];
static uint32_t packet_out[(USBD_CDC%Instance%_ACM_RECEIVE_BUF_SIZE+3)/4];
// Threads
static void ThreadConnection (void *arg);
static void ThreadDataIN (void *arg);
static void ThreadDataOUT (void *arg);
#ifdef RTE_CMSIS_RTOS2_RTX5
static osRtxThread_t thread_cb_mem_connection __attribute__((section(".bss.os.thread.cb")));
static uint64_t thread_stack_mem_connection[512/8] __attribute__((section(".bss.os.thread.stack")));
static osRtxThread_t thread_cb_mem_data_in __attribute__((section(".bss.os.thread.cb")));
static uint64_t thread_stack_mem_data_in [512/8] __attribute__((section(".bss.os.thread.stack")));
static osRtxThread_t thread_cb_mem_data_out __attribute__((section(".bss.os.thread.cb")));
static uint64_t thread_stack_mem_data_out [512/8] __attribute__((section(".bss.os.thread.stack")));
#endif
static const osThreadAttr_t thread_attr_connection = {
"ThreadConnection",
0U,
#ifdef RTE_CMSIS_RTOS2_RTX5
&thread_cb_mem_connection,
sizeof(osRtxThread_t),
&thread_stack_mem_connection[0],
#else
NULL,
0U,
NULL,
#endif
512U,
osPriorityNormal,
0U,
0U
};
static const osThreadAttr_t thread_attr_data_in = {
"ThreadDataIN",
0U,
#ifdef RTE_CMSIS_RTOS2_RTX5
&thread_cb_mem_data_in,
sizeof(osRtxThread_t),
&thread_stack_mem_data_in[0],
#else
NULL,
0U,
NULL,
#endif
512U,
osPriorityNormal,
0U,
0U
};
static const osThreadAttr_t thread_attr_data_out = {
"ThreadDataOUT",
0U,
#ifdef RTE_CMSIS_RTOS2_RTX5
&thread_cb_mem_data_out,
sizeof(osRtxThread_t),
&thread_stack_mem_data_out[0],
#else
NULL,
0U,
NULL,
#endif
512U,
osPriorityNormal,
0U,
0U
};
static void *thread_id_Connection;
static void *thread_id_DataIN;
static void *thread_id_DataOUT;
// MAC Address conversion from string
// \param[in] mac_str Pointer to wide string.
// \param[out] mac_addr Pointer to address.
static void MAC_str_to_addr (const char *mac_str, uint8_t *mac_addr) {
uint8_t c;
uint8_t n;
uint32_t i, j;
uint32_t str_len;
str_len = strlen(mac_str);
j = 0U;
for (i = 0U; i < str_len; i++) {
c = (uint8_t)mac_str[i];
if (c == '-') {
continue;
} else if ((c >= '0') && (c <= '9')) {
n = c - '0';
} else if ((c >= 'A') && (c <= 'F')) {
n = c - ('A' + 10U);
} else if ((c >= 'a') && (c <= 'f')) {
n = c - ('a' + 10U);
} else {
n = 0U;
}
if ((j & 1U) != 0U) {
mac_addr[j>>1] |= n;
} else {
mac_addr[j>>1] = (uint8_t)((uint32_t)n << 4);
}
j++;
}
}
// Initialize variables
static void InitVars (void) {
rndis_state = RNDIS_UNINITIALIZED;
link_state = ARM_ETH_LINK_DOWN;
link_info.speed = 0U;
link_info.duplex = 0U;
link_speed = 0U;
packet_filter = 0U;
memset((void *)mcast_address, 0, sizeof(mcast_address));
ResetVars();
}
// Reset variables
static void ResetVars (void) {
link_state_up = false;
link_state_down = false;
get_encapsulated_response_len = 0U;
xmit_ok = 0U;
rcv_ok = 0U;
xmit_error = 0U;
rcv_error = 0U;
rcv_no_buffer = 0U;
}
// Initialize Ethernet (MAC and PHY) Interface
// \return true initialization succeeded.
// \return false initialization failed.
static bool ENET_Initialize (void) {
ARM_ETH_MAC_CAPABILITIES eth_capabilities;
packet_filter = ARM_ETH_MAC_ADDRESS_BROADCAST;
// Initialize Media Access Controller
eth_capabilities = EthMac->GetCapabilities();
if (EthMac->Initialize(EthMac_Notify) != ARM_DRIVER_OK) { return false; }
if (EthMac->PowerControl(ARM_POWER_FULL) != ARM_DRIVER_OK) { return false; }
if (eth_capabilities.mac_address != 0U) {
// Hardware provided MAC address
if (EthMac->GetMacAddress(&mac_address) != ARM_DRIVER_OK) { return false; }
} else {
// MAC address defined as ETH_MAC_ADDR string
MAC_str_to_addr(RNDIS_MAC_ADDR, (uint8_t *)&mac_address);
if (EthMac->SetMacAddress(&mac_address) != ARM_DRIVER_OK) { return false; }
}
// Initialize Physical Media Interface
if (EthPhy->Initialize(EthMac->PHY_Read, EthMac->PHY_Write) != ARM_DRIVER_OK) { return false; }
if (EthPhy->PowerControl(ARM_POWER_FULL) != ARM_DRIVER_OK) { return false; }
if (EthPhy->SetInterface(eth_capabilities.media_interface) != ARM_DRIVER_OK) { return false; }
if (EthPhy->SetMode(ARM_ETH_PHY_AUTO_NEGOTIATE) != ARM_DRIVER_OK) { return false; }
// Create Threads
thread_id_Connection = osThreadNew(ThreadConnection, NULL, &thread_attr_connection);
thread_id_DataIN = osThreadNew(ThreadDataIN, NULL, &thread_attr_data_in);
thread_id_DataOUT = osThreadNew(ThreadDataOUT, NULL, &thread_attr_data_out);
// Set initial signal to Connection thread to check for current connection
(void)osThreadFlagsSet(thread_id_Connection, 1U);
return true;
}
// Uninitialize Ethernet (MAC and PHY) Interface
static void ENET_Uninitialize (void) {
packet_filter = ARM_ETH_MAC_ADDRESS_BROADCAST;
(void)EthMac->SetMacAddress(&mac_address);
(void)EthMac->SetAddressFilter(NULL, 0);
(void)EthMac->Control(ARM_ETH_MAC_CONFIGURE,
(uint32_t)(link_info.speed ) |
(uint32_t)(link_info.duplex << ARM_ETH_MAC_DUPLEX_Pos) |
packet_filter);
// Terminate threads
if (thread_id_Connection != NULL) { (void)osThreadTerminate(thread_id_Connection); thread_id_Connection = NULL; }
if (thread_id_DataIN != NULL) { (void)osThreadTerminate(thread_id_DataIN); thread_id_DataIN = NULL; }
if (thread_id_DataOUT != NULL) { (void)osThreadTerminate(thread_id_DataOUT); thread_id_DataOUT = NULL; }
(void)EthPhy->PowerControl(ARM_POWER_OFF);
(void)EthPhy->Uninitialize();
(void)EthMac->PowerControl(ARM_POWER_OFF);
(void)EthMac->Uninitialize();
}
// Called during USBD_Initialize to initialize the USB CDC class instance (ACM).
void USBD_CDC%Instance%_ACM_Initialize (void) {
InitVars();
}
// Called during USBD_Uninitialize to de-initialize the USB CDC class instance (ACM).
void USBD_CDC%Instance%_ACM_Uninitialize (void) {
InitVars();
ENET_Uninitialize();
}
// Called upon USB Bus Reset Event.
void USBD_CDC%Instance%_ACM_Reset (void) {
InitVars();
}
// Callback function called upon reception of request send encapsulated command sent by the USB Host.
// \param[in] buf buffer that contains send encapsulated command request.
// \param[in] len length of send encapsulated command request.
// \return true send encapsulated command request processed.
// \return false send encapsulated command request not supported or not processed.
bool USBD_CDC%Instance%_ACM_SendEncapsulatedCommand (const uint8_t *buf, uint16_t len) {
const REMOTE_NDIS_INITIALIZE_MSG_t *ptr_init_msg;
REMOTE_NDIS_INITIALIZE_CMPLT_t *ptr_init_cmplt;
const REMOTE_NDIS_HALT_MSG_t *ptr_halt_msg;
const REMOTE_NDIS_QUERY_MSG_t *ptr_query_msg;
REMOTE_NDIS_QUERY_CMPLT_t *ptr_query_cmplt;
const REMOTE_NDIS_SET_MSG_t *ptr_set_msg;
REMOTE_NDIS_SET_CMPLT_t *ptr_set_cmplt;
const REMOTE_NDIS_RESET_MSG_t *ptr_reset_msg;
REMOTE_NDIS_RESET_CMPLT_t *ptr_reset_cmplt;
const REMOTE_NDIS_KEEPALIVE_MSG_t *ptr_keepalive_msg;
REMOTE_NDIS_KEEPALIVE_CMPLT_t *ptr_keepalive_cmplt;
uint32_t status, val;
uint32_t i;
uint32_t num, by;
uint16_t msg_type;
(void)len;
msg_type = __UNALIGNED_UINT16_READ(buf); // Extract message type of received message
// In uninitialized state only allowed messages are INITALIZE and HALT
if ((rndis_state == RNDIS_UNINITIALIZED) &&
(msg_type != REMOTE_NDIS_INITIALIZE_MSG) &&
(msg_type != REMOTE_NDIS_HALT_MSG)) {
return false;
}
if (((uint32_t)buf & 3) != 0) { // buf has to be 32 bit aligned
return false;
}
status = RNDIS_STATUS_SUCCESS; // Default message processing status
get_encapsulated_response_len = 0U; // Prepare default no response size
switch (msg_type) { // MessageType
case REMOTE_NDIS_INITIALIZE_MSG:
// Check message is valid
ptr_init_msg = (const REMOTE_NDIS_INITIALIZE_MSG_t *)((const void *)buf);
if (ptr_init_msg->MessageLength != sizeof(REMOTE_NDIS_INITIALIZE_MSG_t)) { return false; }
if (ptr_init_msg->MajorVersion != RNDIS_MAJOR_VERSION) { return false; }
if (ptr_init_msg->MinorVersion != RNDIS_MINOR_VERSION) { return false; }
if (ptr_init_msg->MaxTransferSize != 16384U) { return false; }
(void)ENET_Initialize ();
rndis_state = RNDIS_INITIALIZED;
// Prepare response
ptr_init_cmplt = (REMOTE_NDIS_INITIALIZE_CMPLT_t *)((void *)get_encapsulated_response_buf);
ptr_init_cmplt->MessageType = REMOTE_NDIS_INITIALIZE_CMPLT;
ptr_init_cmplt->MessageLength = sizeof(REMOTE_NDIS_INITIALIZE_CMPLT_t);
ptr_init_cmplt->RequestID = ptr_init_msg->RequestID;
ptr_init_cmplt->Status = status;
ptr_init_cmplt->MajorVersion = RNDIS_MAJOR_VERSION;
ptr_init_cmplt->MinorVersion = RNDIS_MINOR_VERSION;
ptr_init_cmplt->DeviceFlags = RNDIS_DF_CONNECTIONLESS;
ptr_init_cmplt->Medium = (uint32_t)NdisMedium802_3;
ptr_init_cmplt->MaxPacketsPerTransfer = 1U;
ptr_init_cmplt->MaxTransferSize = USBD_CDC%Instance%_ACM_RECEIVE_BUF_SIZE;
ptr_init_cmplt->PacketAlignmentFactor = 2U;
ptr_init_cmplt->Reserved[0] = 0U;
ptr_init_cmplt->Reserved[1] = 0U;
get_encapsulated_response_len = ptr_init_cmplt->MessageLength;
break;
case REMOTE_NDIS_HALT_MSG:
// Check message is valid
ptr_halt_msg = (const REMOTE_NDIS_HALT_MSG_t *)((const void *)buf);
if (ptr_halt_msg->MessageLength != sizeof(REMOTE_NDIS_HALT_MSG_t)) { return false; }
(void)ENET_Uninitialize ();
rndis_state = RNDIS_UNINITIALIZED;
// This message does not have a response
return true;
case REMOTE_NDIS_QUERY_MSG:
// Check message is valid
ptr_query_msg = (const REMOTE_NDIS_QUERY_MSG_t *)((const void *)buf);
if (ptr_query_msg->MessageLength < 28U) { return false; }
// Prepare response
ptr_query_cmplt = (REMOTE_NDIS_QUERY_CMPLT_t *)((void *)get_encapsulated_response_buf);
ptr_query_cmplt->MessageType = REMOTE_NDIS_QUERY_CMPLT;
ptr_query_cmplt->RequestID = ptr_query_msg->RequestID;
ptr_query_cmplt->InformationBufferOffset = 16U;
switch (ptr_query_msg->Oid) { // Handle OID
case OID_GEN_SUPPORTED_LIST:
ptr_query_cmplt->InformationBufferLength = 23U * 4U;
ptr_query_cmplt->OIDInputBuffer[0] = OID_GEN_SUPPORTED_LIST;
ptr_query_cmplt->OIDInputBuffer[1] = OID_GEN_HARDWARE_STATUS;
ptr_query_cmplt->OIDInputBuffer[2] = OID_GEN_MEDIA_SUPPORTED;
ptr_query_cmplt->OIDInputBuffer[3] = OID_GEN_MEDIA_IN_USE;
ptr_query_cmplt->OIDInputBuffer[4] = OID_GEN_MAXIMUM_FRAME_SIZE;
ptr_query_cmplt->OIDInputBuffer[5] = OID_GEN_LINK_SPEED;
ptr_query_cmplt->OIDInputBuffer[6] = OID_GEN_TRANSMIT_BLOCK_SIZE;
ptr_query_cmplt->OIDInputBuffer[7] = OID_GEN_RECEIVE_BLOCK_SIZE;
ptr_query_cmplt->OIDInputBuffer[8] = OID_GEN_VENDOR_ID;
ptr_query_cmplt->OIDInputBuffer[9] = OID_GEN_VENDOR_DESCRIPTION;
ptr_query_cmplt->OIDInputBuffer[10] = OID_GEN_CURRENT_PACKET_FILTER;
ptr_query_cmplt->OIDInputBuffer[11] = OID_GEN_MAXIMUM_TOTAL_SIZE;
ptr_query_cmplt->OIDInputBuffer[12] = OID_GEN_MEDIA_CONNECT_STATUS;
ptr_query_cmplt->OIDInputBuffer[13] = OID_GEN_PHYSICAL_MEDIUM;
ptr_query_cmplt->OIDInputBuffer[14] = OID_GEN_XMIT_OK;
ptr_query_cmplt->OIDInputBuffer[15] = OID_GEN_RCV_OK;
ptr_query_cmplt->OIDInputBuffer[16] = OID_GEN_XMIT_ERROR;
ptr_query_cmplt->OIDInputBuffer[17] = OID_GEN_RCV_ERROR;
ptr_query_cmplt->OIDInputBuffer[18] = OID_GEN_RCV_NO_BUFFER;
ptr_query_cmplt->OIDInputBuffer[19] = OID_802_3_PERMANENT_ADDRESS;
ptr_query_cmplt->OIDInputBuffer[20] = OID_802_3_CURRENT_ADDRESS;
ptr_query_cmplt->OIDInputBuffer[21] = OID_802_3_MULTICAST_LIST;
ptr_query_cmplt->OIDInputBuffer[22] = OID_802_3_MAXIMUM_LIST_SIZE;
break;
case OID_GEN_HARDWARE_STATUS:
ptr_query_cmplt->InformationBufferLength = 4U;
if (link_state == ARM_ETH_LINK_UP) {
ptr_query_cmplt->OIDInputBuffer[0] = (uint32_t)NdisHardwareStatusReady;
} else {
ptr_query_cmplt->OIDInputBuffer[0] = (uint32_t)NdisHardwareStatusNotReady;
}
break;
case OID_GEN_MEDIA_SUPPORTED:
case OID_GEN_MEDIA_IN_USE:
ptr_query_cmplt->InformationBufferLength = 4U;
ptr_query_cmplt->OIDInputBuffer[0] = (uint32_t)NdisMedium802_3;
break;
case OID_GEN_MAXIMUM_FRAME_SIZE:
ptr_query_cmplt->InformationBufferLength = 4U;
ptr_query_cmplt->OIDInputBuffer[0] = ETH_MTU_SIZE;
break;
case OID_GEN_LINK_SPEED:
ptr_query_cmplt->InformationBufferLength = 4U;
ptr_query_cmplt->OIDInputBuffer[0] = link_speed / 100U;
break;
case OID_GEN_TRANSMIT_BLOCK_SIZE:
ptr_query_cmplt->InformationBufferLength = 4U;
ptr_query_cmplt->OIDInputBuffer[0] = USBD_CDC%Instance%_ACM_SEND_BUF_SIZE;
break;
case OID_GEN_RECEIVE_BLOCK_SIZE:
ptr_query_cmplt->InformationBufferLength = 4U;
ptr_query_cmplt->OIDInputBuffer[0] = USBD_CDC%Instance%_ACM_RECEIVE_BUF_SIZE;
break;
case OID_GEN_VENDOR_ID:
ptr_query_cmplt->InformationBufferLength = 4U;
ptr_query_cmplt->OIDInputBuffer[0] = RNDIS_VENDOR_ID;
break;
case OID_GEN_VENDOR_DESCRIPTION:
ptr_query_cmplt->InformationBufferLength = strlen(RNDIS_VENDOR_DESC) + 1;
memset((void *)&ptr_query_cmplt->OIDInputBuffer[0], 0, ptr_query_cmplt->InformationBufferLength + 1U);
memcpy((void *)&ptr_query_cmplt->OIDInputBuffer[0], RNDIS_VENDOR_DESC, strlen(RNDIS_VENDOR_DESC));
break;
case OID_GEN_CURRENT_PACKET_FILTER:
ptr_query_cmplt->InformationBufferLength = 4U;
val = 0U;
if ((packet_filter & ARM_ETH_MAC_ADDRESS_MULTICAST) != 0U) { val |= RNDIS_FILTER_ALL_MULTICAST; }
if ((packet_filter & ARM_ETH_MAC_ADDRESS_BROADCAST) != 0U) { val |= RNDIS_FILTER_BROADCAST; }
if ((packet_filter & ARM_ETH_MAC_ADDRESS_ALL) != 0U) { val |= RNDIS_FILTER_PROMISCUOUS; }
ptr_query_cmplt->OIDInputBuffer[0] = val;
break;
case OID_GEN_MAXIMUM_TOTAL_SIZE:
ptr_query_cmplt->InformationBufferLength = 4U;
ptr_query_cmplt->OIDInputBuffer[0] = 44U + ETH_MAX_SIZE;
break;
case OID_GEN_MEDIA_CONNECT_STATUS:
ptr_query_cmplt->InformationBufferLength = 4U;
if (link_state == ARM_ETH_LINK_UP) {
ptr_query_cmplt->OIDInputBuffer[0] = (uint32_t)NdisMediaStateConnected;
} else {
ptr_query_cmplt->OIDInputBuffer[0] = (uint32_t)NdisMediaStateDisconnected;
}
break;
case OID_GEN_PHYSICAL_MEDIUM:
ptr_query_cmplt->InformationBufferLength = 4U;
ptr_query_cmplt->OIDInputBuffer[0] = (uint32_t)NdisPhysicalMediumUnspecified;
break;
case OID_GEN_XMIT_OK:
ptr_query_cmplt->InformationBufferLength = 4U;
ptr_query_cmplt->OIDInputBuffer[0] = xmit_ok;
break;
case OID_GEN_RCV_OK:
ptr_query_cmplt->InformationBufferLength = 4U;
ptr_query_cmplt->OIDInputBuffer[0] = rcv_ok;
break;
case OID_GEN_XMIT_ERROR:
ptr_query_cmplt->InformationBufferLength = 4U;
ptr_query_cmplt->OIDInputBuffer[0] = xmit_error;
break;
case OID_GEN_RCV_ERROR:
ptr_query_cmplt->InformationBufferLength = 4U;
ptr_query_cmplt->OIDInputBuffer[0] = rcv_error;
break;
case OID_GEN_RCV_NO_BUFFER:
ptr_query_cmplt->InformationBufferLength = 4U;
ptr_query_cmplt->OIDInputBuffer[0] = rcv_no_buffer;
break;
case OID_802_3_PERMANENT_ADDRESS:
case OID_802_3_CURRENT_ADDRESS:
ptr_query_cmplt->InformationBufferLength = 6U;
memcpy((void *)&ptr_query_cmplt->OIDInputBuffer[0], &mac_address, sizeof(ARM_ETH_MAC_ADDR));
break;
case OID_802_3_MULTICAST_LIST:
for (i = 0U; i < RNDIS_MCAST_NUM; i++) {
if ((__UNALIGNED_UINT32_READ(&mcast_address[0]) == 0U) &&
(__UNALIGNED_UINT16_READ(&mcast_address[4]) == 0U)) {
break;
}
}
if (i == 0U) {
num = 0U;
ptr_query_cmplt->InformationBufferOffset = 0U;
} else {
num = i;
if (i < RNDIS_MCAST_NUM) {
num = i + 1U;
} else {
num = i;
}
memcpy((void *)&ptr_query_cmplt->OIDInputBuffer[0], mcast_address, num * sizeof(ARM_ETH_MAC_ADDR));
}
ptr_query_cmplt->InformationBufferLength = num * sizeof(ARM_ETH_MAC_ADDR);
break;
case OID_802_3_MAXIMUM_LIST_SIZE:
ptr_query_cmplt->InformationBufferLength = 4U;
ptr_query_cmplt->OIDInputBuffer[0] = RNDIS_MCAST_NUM;
break;
default:
ptr_query_cmplt->InformationBufferOffset = 0U;
ptr_query_cmplt->InformationBufferLength = 0U;
status = RNDIS_STATUS_NOT_SUPPORTED;
break;
}
ptr_query_cmplt->Status = status;
ptr_query_cmplt->MessageLength = ptr_query_cmplt->InformationBufferLength + 24U;
get_encapsulated_response_len = ptr_query_cmplt->MessageLength;
break;
case REMOTE_NDIS_SET_MSG:
// Check message is valid
ptr_set_msg = (const REMOTE_NDIS_SET_MSG_t *)((const void *)buf);
if (ptr_set_msg->MessageLength < 28U) { return false; }
// Prepare response
ptr_set_cmplt = (REMOTE_NDIS_SET_CMPLT_t *)((void *)get_encapsulated_response_buf);
ptr_set_cmplt->MessageType = REMOTE_NDIS_SET_CMPLT;
ptr_set_cmplt->MessageLength = sizeof(REMOTE_NDIS_SET_CMPLT_t);
ptr_set_cmplt->RequestID = ptr_set_msg->RequestID;
switch (ptr_set_msg->Oid) { // Handle OID
case OID_802_3_MULTICAST_LIST:
by = ptr_set_msg->InformationBufferLength;
if (by > (sizeof(ARM_ETH_MAC_ADDR) * RNDIS_MCAST_NUM)) {
by = sizeof(ARM_ETH_MAC_ADDR) * RNDIS_MCAST_NUM;
}
if (by > 0U) {
memcpy(mcast_address, (const void *)&ptr_set_msg->OIDInputBuffer[0], by);
num = by / sizeof(ARM_ETH_MAC_ADDR);
if (EthMac->SetAddressFilter(mcast_address, num) != ARM_DRIVER_OK) {
status = RNDIS_STATUS_FAILURE;
}
}
break;
case OID_GEN_CURRENT_PACKET_FILTER:
if ((ptr_set_msg->InformationBufferLength == 4U) &&
(ptr_set_msg->InformationBufferOffset != 0U)) {
val = __UNALIGNED_UINT32_READ(((const uint8_t *)&ptr_set_msg->RequestID) + ptr_set_msg->InformationBufferOffset);
if (val != 0U) {
if ((val & RNDIS_FILTER_ALL_MULTICAST) != 0U) { packet_filter |= ARM_ETH_MAC_ADDRESS_MULTICAST; }
if ((val & RNDIS_FILTER_BROADCAST) != 0U) { packet_filter |= ARM_ETH_MAC_ADDRESS_BROADCAST; }
if ((val & RNDIS_FILTER_PROMISCUOUS) != 0U) { packet_filter |= ARM_ETH_MAC_ADDRESS_ALL; }
(void)EthMac->Control(ARM_ETH_MAC_CONFIGURE,
(uint32_t)(link_info.speed ) |
(uint32_t)(link_info.duplex << ARM_ETH_MAC_DUPLEX_Pos) |
packet_filter);
rndis_state = RNDIS_DATA_INITIALIZED;
} else {
if (rndis_state == RNDIS_DATA_INITIALIZED) {
rndis_state = RNDIS_INITIALIZED;
}
}
} else {
status = RNDIS_STATUS_FAILURE;
}
break;
default:
status = RNDIS_STATUS_NOT_SUPPORTED;
break;
}
ptr_set_cmplt->Status = status;
get_encapsulated_response_len = ptr_set_cmplt->MessageLength;
break;
case REMOTE_NDIS_RESET_MSG:
// Check message is valid
ptr_reset_msg = (const REMOTE_NDIS_RESET_MSG_t *)((const void *)buf);
if (ptr_reset_msg->MessageLength != sizeof(REMOTE_NDIS_RESET_MSG_t)) { return false; }
ResetVars();
// Set flags to message processing threads
(void)osThreadFlagsSet(thread_id_DataIN, 1U);
(void)osThreadFlagsSet(thread_id_DataOUT, 1U);
// Prepare response
ptr_reset_cmplt = (REMOTE_NDIS_RESET_CMPLT_t *)((void *)get_encapsulated_response_buf);
ptr_reset_cmplt->MessageType = REMOTE_NDIS_RESET_CMPLT;
ptr_reset_cmplt->MessageLength = sizeof(REMOTE_NDIS_RESET_CMPLT_t);
ptr_reset_cmplt->Status = status;
ptr_reset_cmplt->AddressingReset = 0U;
get_encapsulated_response_len = ptr_reset_cmplt->MessageLength;
break;
case REMOTE_NDIS_KEEPALIVE_MSG:
// Check message is valid
ptr_keepalive_msg = (const REMOTE_NDIS_KEEPALIVE_MSG_t *)((const void *)buf);
if (ptr_keepalive_msg->MessageLength != sizeof(REMOTE_NDIS_KEEPALIVE_MSG_t)) { return false; }
// Prepare response
ptr_keepalive_cmplt = (REMOTE_NDIS_KEEPALIVE_CMPLT_t *)((void *)get_encapsulated_response_buf);
ptr_keepalive_cmplt->MessageType = REMOTE_NDIS_KEEPALIVE_CMPLT;
ptr_keepalive_cmplt->MessageLength = sizeof(REMOTE_NDIS_KEEPALIVE_CMPLT_t);
ptr_keepalive_cmplt->RequestID = ptr_keepalive_msg->RequestID;
ptr_keepalive_cmplt->Status = status;
get_encapsulated_response_len = ptr_keepalive_cmplt->MessageLength;
break;
default:
return false;
}
if (get_encapsulated_response_len != 0U) {
// If response is prepared send notification over Interrupt Endpoint
}
return true;
}
// Callback function called upon reception of request to get encapsulated response sent by the USB Host.
// \param[in] max_len maximum number of data bytes that USB Host expects to receive
// \param[out] buf pointer to buffer containing get encapsulated response to be returned to USB Host.
// \param[out] len pointer to number of data bytes to be returned to USB Host.
// \return true get encapsulated response request processed.
// \return false get encapsulated response request not supported or not processed.
bool USBD_CDC%Instance%_ACM_GetEncapsulatedResponse (uint16_t max_len, uint8_t **buf, uint16_t *len) {
REMOTE_NDIS_INDICATE_STATUS_MSG_t *ptr_indicate_status_msg;
uint32_t status;
(void)max_len;
if (link_state_up || link_state_down) { // Generate unsolicited INDICATE STATUS message if link status has changed
if (link_state_up) {
status = RNDIS_STATUS_MEDIA_CONNECT;
} else {
status = RNDIS_STATUS_MEDIA_DISCONNECT;
}
// Prepare INDICATE STATUS message
ptr_indicate_status_msg = (REMOTE_NDIS_INDICATE_STATUS_MSG_t *)((void *)get_encapsulated_response_buf);
ptr_indicate_status_msg->MessageType = REMOTE_NDIS_INDICATE_STATUS_MSG;
ptr_indicate_status_msg->MessageLength = 20U;
ptr_indicate_status_msg->Status = status;
ptr_indicate_status_msg->StatusBufferLength = 0U;
ptr_indicate_status_msg->StatusBufferOffset = 0U;
get_encapsulated_response_len = 20U;
link_state_up = false;
link_state_down = false;
}
if (get_encapsulated_response_len != 0U) { // If response is available return it
*buf = (uint8_t *)get_encapsulated_response_buf;
*len = (uint16_t) get_encapsulated_response_len;
get_encapsulated_response_len = 0U;
}
return true;
}
// Callback function called when all data was sent
// \return none.
void USBD_CDC%Instance%_ACM_DataSent (void) {
}
// Callback function called when new data was received
// \param[in] len number of bytes available to read.
// \return none.
void USBD_CDC%Instance%_ACM_DataReceived (uint32_t len) {
(void)len;
(void)osThreadFlagsSet(thread_id_DataOUT, 1U);
}
//! [code_USBD_User_CDC_ACM_RNDIS_ETH]
// Called upon Ethernet MAC Event
static void EthMac_Notify (uint32_t event) {
switch (event) {
case ARM_ETH_MAC_EVENT_RX_FRAME:
(void)osThreadFlagsSet(thread_id_DataIN, 1U);
break;
default:
break;
}
}
// Thread handling ETH Connection
__NO_RETURN static void ThreadConnection (void *arg) {
ARM_ETH_LINK_STATE link_state_local;
uint32_t speed_local;
(void)(arg);
for (;;) {
(void)osThreadFlagsWait(1U, osFlagsWaitAll, 500U);
link_state_local = EthPhy->GetLinkState();
if (link_state_local == ARM_ETH_LINK_UP) {
link_info = EthPhy->GetLinkInfo();
switch (link_info.speed) {
case 0: speed_local = 10000000U; break;
case 1: speed_local = 100000000U; break;
case 2: speed_local = 1000000000U; break;
default: speed_local = 0U;
}
} else {
speed_local = 0U;
}
if (link_speed != speed_local) {
link_speed = speed_local;
}
if (link_state != link_state_local) {
link_state = link_state_local;
if (link_state == ARM_ETH_LINK_UP) {
(void)EthMac->Control(ARM_ETH_MAC_CONFIGURE,
(uint32_t)(link_info.speed ) |
(uint32_t)(link_info.duplex << ARM_ETH_MAC_DUPLEX_Pos) |
packet_filter);
(void)EthMac->Control(ARM_ETH_MAC_CONTROL_TX, 1U);
(void)EthMac->Control(ARM_ETH_MAC_CONTROL_RX, 1U);
link_state_down = false;
link_state_up = true;
} else {
(void)EthMac->Control(ARM_ETH_MAC_FLUSH,
ARM_ETH_MAC_FLUSH_TX |
ARM_ETH_MAC_FLUSH_RX);
(void)EthMac->Control(ARM_ETH_MAC_CONTROL_TX, 0U);
(void)EthMac->Control(ARM_ETH_MAC_CONTROL_RX, 0U);
link_state_up = false;
link_state_down = true;
}
}
}
}
// Thread handling Data IN (ETH -> USB)
__NO_RETURN static void ThreadDataIN (void *arg) {
REMOTE_NDIS_PACKET_MSG_t *ptr_packet_msg;
uint32_t eth_rx_size;
int32_t usb_cdc_acm_status;
(void)(arg);
ptr_packet_msg = (REMOTE_NDIS_PACKET_MSG_t *)((void *)packet_in);
for (;;) {
(void)osThreadFlagsWait(1U, osFlagsWaitAll, osWaitForever);
for (;;) {
eth_rx_size = EthMac->GetRxFrameSize();
if (eth_rx_size == 0) { // No new data available on the Ethernet
break; // exit the loop, and wait for new message
}
if ((link_state == ARM_ETH_LINK_UP) &&
(rndis_state == RNDIS_DATA_INITIALIZED) &&
(eth_rx_size >= ETH_MIN_SIZE) &&
(eth_rx_size <= ETH_MAX_SIZE)) {
(void)EthMac->ReadFrame((uint8_t *)&ptr_packet_msg->PayLoad[0], eth_rx_size);
ptr_packet_msg->MessageType = REMOTE_NDIS_PACKET_MSG;
ptr_packet_msg->MessageLength = eth_rx_size + 44U;
ptr_packet_msg->DataOffset = 36U;
ptr_packet_msg->DataLength = eth_rx_size;
ptr_packet_msg->OutOfBandDataOffset = 0U;
ptr_packet_msg->OutOfBandDataLength = 0U;
ptr_packet_msg->NumOutOfBandDataElements = 0U;
ptr_packet_msg->PerPacketInfoOffset = 0U;
ptr_packet_msg->PerPacketInfoLength = 0U;
ptr_packet_msg->Reserved[0] = 0U;
ptr_packet_msg->Reserved[1] = 0U;
do {
usb_cdc_acm_status = USBD_CDC_ACM_WriteData (%Instance%, (const uint8_t *)ptr_packet_msg, (int32_t)ptr_packet_msg->MessageLength);
} while (usb_cdc_acm_status == 0);
if (usb_cdc_acm_status == (int32_t)ptr_packet_msg->MessageLength) {
rcv_ok++;
} else {
rcv_error++;
}
} else {
(void)EthMac->ReadFrame(NULL, 0); // Dump packet
}
}
}
}
// Thread handling Data OUT (USB -> ETH)
__NO_RETURN static void ThreadDataOUT (void *arg) {
REMOTE_NDIS_PACKET_MSG_t *ptr_packet_msg;
uint32_t eth_tx_size;
int32_t usb_cdc_acm_status, eth_mac_status;
(void)(arg);
eth_tx_size = 0U;
ptr_packet_msg = (REMOTE_NDIS_PACKET_MSG_t *)((void *)packet_out);
for (;;) {
(void)osThreadFlagsWait(1U, osFlagsWaitAll, osWaitForever);
for (;;) {
usb_cdc_acm_status = USBD_CDC_ACM_ReadData (%Instance%, (uint8_t *)ptr_packet_msg, USBD_CDC0_ACM_RECEIVE_BUF_SIZE);
if (usb_cdc_acm_status == 0) { // No new data available on the USB
break; // exit the loop, and wait for new message
} else if (usb_cdc_acm_status > (int32_t)ptr_packet_msg->DataLength) {
eth_tx_size = ptr_packet_msg->DataLength;
}
if ((link_state == ARM_ETH_LINK_UP) &&
(rndis_state == RNDIS_DATA_INITIALIZED) &&
(eth_tx_size >= ETH_MIN_SIZE) &&
(eth_tx_size <= ETH_MAX_SIZE)) {
do {
eth_mac_status = EthMac->SendFrame((uint8_t *)&ptr_packet_msg->PayLoad[0], (uint32_t)(eth_tx_size), 0U);
} while (eth_mac_status == ARM_DRIVER_ERROR_BUSY);
if (eth_mac_status == ARM_DRIVER_OK) {
xmit_ok++;
} else {
xmit_error++;
}
}
}
}
}
#endif // RTE_CMSIS_RTOS2