USB Component  
MDK Middleware for USB Device and Host Communication
 
Loading...
Searching...
No Matches
CDC: Communication Device Class (NCM)

Implement application specific behavior of a Communication Device Class (CDC) USB Device using the sub-class Network Control Model (NCM) for Ethernet-over-USB applications. More...

Content

 User API
 User API reference of the Communication Device Class (NCM).
 
 Configuration
 Configuration of the USB Device CDC (NCM) Class.
 

Description

Implement application specific behavior of a Communication Device Class (CDC) USB Device using the sub-class Network Control Model (NCM) for Ethernet-over-USB applications.

The ability to connect Ethernet devices via USB ports is known as Ethernet-over-USB. Various industry protocols are available to achieve this. One of the most advanced protocols is the CDC (NCM) class which is supported by the USB Component.

The usbnet Kernel module in Linux hosts enables you to attach a USB Device to the host to emulate an Ethernet device. There is no native Ethernet-over-USB support in Windows.

Refer to:

The USB Component allows multiple instances of the CDC class. This feature is used to create USB Composite Devices. Each CDC class instance has a separate files and interface functions:

This documentation uses n as a placeholder for the instance number 0 - 7. Most applications only require one instance of a CDC NCM class. For the first CDC NCM class instance the instance number is 0:

Descriptor Requirements The following descriptors are required in an USB CDC NCM Device:

The necessary descriptors are automatically generated by the USB Middleware Component. The page USB Descriptors provides more information on the topic.

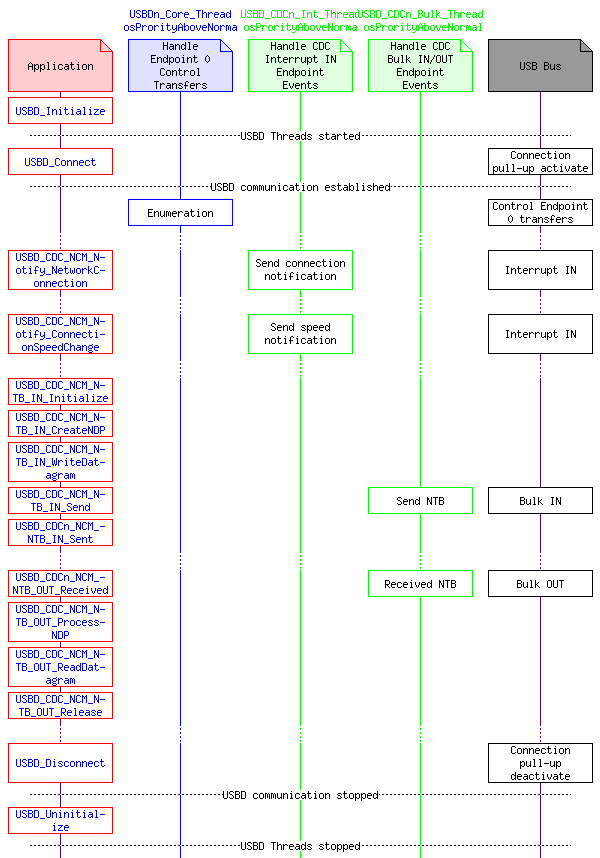
Software Structure

The handling for the CDC class endpoint events is implemented in USBD_CDCn_Int_Thread and USBD_CDCn_Bulk_Thread which are started by USBD_Initialize. Each instance of a CDC class runs an instance of USBD_CDCn_Int_Thread and USBD_CDCn_Bulk_Thread.

The thread USBD_CDCn_Int_Thread handles Interrupt IN Endpoint whereas the USBD_CDCn_Bulk_Thread handles the Bulk IN and Bulk OUT Endpoints.

msc_inline_mscgraph_4

Implementation

To create an USB Device with a CDC NCM class:

User Code Template USBD_User_CDC_NCM.c

The following source code contains all the required callback functions and can be used to implement the application specific behavior of a USB CDC (NCM) Device.

/*------------------------------------------------------------------------------
* MDK Middleware - Component ::USB:Device:CDC
* Copyright (c) 2004-2024 Arm Limited (or its affiliates). All rights reserved.
*------------------------------------------------------------------------------
* Name: USBD_User_CDC_NCM_%Instance%.c
* Purpose: USB Device Communication Device Class (CDC)
* Network Control Model (NCM) User module
* Rev.: V1.0.7
*----------------------------------------------------------------------------*/
/**
* \addtogroup usbd_cdcFunctions
*
* USBD_User_CDC_NCM_%Instance%.c implements the application specific functionality
* of the CDC NCM class and is used to respond to control endpoint requests
* as well as receive and send data to the USB Host.
*
* The implementation depends on the configuration file USBD_Config_CDC_%Instance%.h.
*
*/
//! [code_USBD_User_CDC_NCM]
#include <stdio.h>
#include <string.h>
#include "rl_usb.h"
#include "USBD_Config_CDC_%Instance%.h"
#ifndef RTE_CMSIS_RTOS2
#error This user template requires CMSIS-RTOS2!
#else
#define USB_CDC_NUM %Instance% /* USB CDC Instance number */
#define MAX_IN_DATAGRAMS 10
#ifdef USBD_CDC%Instance%_NCM_MAC_ADDRESS_RAW
#define MAC_ADDR_RAW 1
#endif
#ifdef MAC_ADDR_RAW
static const char *strMacAddress = USBD_CDC%Instance%_NCM_MAC_ADDRESS_RAW;
#else
static const wchar_t *strMacAddress = USBD_CDC%Instance%_NCM_MAC_ADDRESS;
#endif
static uint8_t MacAddress[6];
static uint16_t LinkState;
static uint32_t LinkSpeed;
static struct {
uint32_t ntb_input_size;
uint16_t ntb_format;
uint16_t max_datagram_size;
uint16_t crc_mode;
#if ((USBD_CDC%Instance%_NCM_BM_NETWORK_CAPABILITIES & 0x02) != 0)
uint8_t net_address[6];
#endif
#if (USBD_CDC%Instance%_NCM_W_NUMBER_MC_FILTERS != 0)
uint8_t mc_filters[6*(USBD_CDC%Instance%_NCM_W_NUMBER_MC_FILTERS & 0x7FFF)];
#endif
#if (USBD_CDC%Instance%_NCM_B_NUMBER_POWER_FILTERS != 0)
uint8_t power_filter_active[(USBD_CDC%Instance%_NCM_B_NUMBER_POWER_FILTERS + 7)/8];
#endif
uint16_t packet_filter_bitmap;
#if (USBD_CDC%Instance%_NCM_BM_ETHERNET_STATISTICS != 0)
uint32_t eth_statistics[29];
#endif
} NCM_State;
static uint32_t FrameIN_Size;
static uint8_t FrameIN [USBD_CDC%Instance%_NCM_W_MAX_SEGMENT_SIZE];
static uint8_t FrameOUT[USBD_CDC%Instance%_NCM_W_MAX_SEGMENT_SIZE];
static void Connection_Thread (void *arg);
static void DataIN_Thread (void *arg);
static void DataOUT_Thread (void *arg);
#ifdef RTE_CMSIS_RTOS2_RTX5
static osRtxThread_t connection_thread_cb_mem __attribute__((section(".bss.os.thread.cb")));
static uint64_t connection_thread_stack_mem[512/8] __attribute__((section(".bss.os.thread.stack")));
static osRtxThread_t data_in_thread_cb_mem __attribute__((section(".bss.os.thread.cb")));
static uint64_t data_in_thread_stack_mem [512/8] __attribute__((section(".bss.os.thread.stack")));
static osRtxThread_t data_out_thread_cb_mem __attribute__((section(".bss.os.thread.cb")));
static uint64_t data_out_thread_stack_mem [512/8] __attribute__((section(".bss.os.thread.stack")));
#endif
static const osThreadAttr_t connection_thread_attr = {
"Connection_Thread",
0U,
#ifdef RTE_CMSIS_RTOS2_RTX5
&connection_thread_cb_mem,
sizeof(osRtxThread_t),
&connection_thread_stack_mem[0],
#else
NULL,
0U,
NULL,
#endif
512U,
osPriorityNormal,
0U,
0U
};
static const osThreadAttr_t data_in_thread_attr = {
"DataIN_Thread",
0U,
#ifdef RTE_CMSIS_RTOS2_RTX5
&data_in_thread_cb_mem,
sizeof(osRtxThread_t),
&data_in_thread_stack_mem[0],
#else
NULL,
0U,
NULL,
#endif
512U,
osPriorityNormal,
0U,
0U
};
static const osThreadAttr_t data_out_thread_attr = {
"DataOUT_Thread",
0U,
#ifdef RTE_CMSIS_RTOS2_RTX5
&data_out_thread_cb_mem,
sizeof(osRtxThread_t),
&data_out_thread_stack_mem[0],
#else
NULL,
0U,
NULL,
#endif
512U,
osPriorityNormal,
0U,
0U
};
static void *Connection_ThreadId;
static void *DataIN_ThreadId;
static void *DataOUT_ThreadId;
#ifdef MAC_ADDR_RAW
// MAC Address conversion from ASCII string
// \param[in] str Pointer to ASCII string.
// \param[out] addr Pointer to address.
static void MAC_str_to_addr (const char *str, uint8_t *addr) {
#else
// MAC Address conversion from wide string
// \param[in] str Pointer to wide string.
// \param[out] addr Pointer to address.
static void MAC_str_to_addr (const wchar_t *str, uint8_t *addr) {
#endif
uint8_t c;
uint8_t n;
uint32_t i;
for (i = 0U; i < 12U; i++) {
c = (uint8_t)str[i];
if ((c >= '0') && (c <= '9')) {
n = c - '0';
} else if ((c >= 'A') && (c <= 'F')) {
n = c - ('A' + 10U);
} else if ((c >= 'a') && (c <= 'f')) {
n = c - ('a' + 10U);
} else {
n = 0U;
}
if ((i & 1U) != 0U) {
addr[i>>1] |= n;
} else {
addr[i>>1] = (uint8_t)((uint32_t)n << 4);
}
}
}
// Called during USBD_Initialize to initialize the USB CDC class instance (NCM).
void USBD_CDC%Instance%_NCM_Initialize (void) {
// Add code for initialization
MAC_str_to_addr(strMacAddress, MacAddress);
memset(&NCM_State, 0, sizeof(NCM_State));
NCM_State.ntb_input_size = USBD_CDC%Instance%_NCM_DW_NTB_IN_MAX_SIZE;
NCM_State.max_datagram_size = USBD_CDC%Instance%_NCM_W_MAX_SEGMENT_SIZE;
#if ((USBD_CDC%Instance%_NCM_BM_NETWORK_CAPABILITIES & 0x02) != 0)
memcpy(NCM_State.net_address, MacAddress, 6);
#endif
NCM_State.packet_filter_bitmap = 0x0CU;
LinkState = 0U;
LinkSpeed = 0U;
FrameIN_Size = 0U;
memset(FrameIN, 0, sizeof(FrameIN));
// Create Threads
Connection_ThreadId = osThreadNew(Connection_Thread, NULL, &connection_thread_attr);
DataIN_ThreadId = osThreadNew(DataIN_Thread, NULL, &data_in_thread_attr);
DataOUT_ThreadId = osThreadNew(DataOUT_Thread, NULL, &data_out_thread_attr);
}
// Called during USBD_Uninitialize to de-initialize the USB CDC class instance (NCM).
void USBD_CDC%Instance%_NCM_Uninitialize (void) {
// Add code for de-initialization
(void)osThreadTerminate(Connection_ThreadId);
(void)osThreadTerminate(DataIN_ThreadId);
(void)osThreadTerminate(DataOUT_ThreadId);
}
// Called upon USB Bus Reset Event.
void USBD_CDC%Instance%_NCM_Reset (void) {
// Add code for reset
}
// Called when USB Host changes data interface from alternate 0 to alternate 1 (activates data interface).
void USBD_CDC%Instance%_NCM_Start (void) {
// Add code for data interface activation
(void)osThreadFlagsSet(Connection_ThreadId, 1U);
(void)osThreadFlagsSet(DataIN_ThreadId, 1U);
}
// Called when USB Host changes data interface from alternate 1 to alternate 0 (de-activates data interface).
void USBD_CDC%Instance%_NCM_Stop (void) {
// Add code for data interface de-activation
// Explained in ncm10.pdf document from www.usb.org in paragraph 7.2
FrameIN_Size = 0U;
memset(&NCM_State, 0, sizeof(NCM_State));
NCM_State.ntb_input_size = USBD_CDC%Instance%_NCM_DW_NTB_IN_MAX_SIZE;
NCM_State.max_datagram_size = USBD_CDC%Instance%_NCM_W_MAX_SEGMENT_SIZE;
#if ((USBD_CDC%Instance%_NCM_BM_NETWORK_CAPABILITIES & 0x02) != 0)
memcpy(NCM_State.net_address, MacAddress, 6);
#endif
NCM_State.packet_filter_bitmap = 0x0CU;
}
// Called upon USB Host request to set the Ethernet device multicast filters.
// \param[in] addr_list Pointer to list of 48-bit Multicast addresses.
// \param[in] num_of_filters Number of filters.
// \return true if this request was handled.
// \return false if this request was not handled.
bool USBD_CDC%Instance%_NCM_SetEthernetMulticastFilters (const uint8_t *addr_list, uint16_t num_of_filters) {
#if (USBD_CDC%Instance%_NCM_W_NUMBER_MC_FILTERS != 0)
if (num_of_filters > (USBD_CDC%Instance%_NCM_W_NUMBER_MC_FILTERS & 0x7FFF)) { return false; }
// Add code for handling request
memcpy(NCM_State.mc_filters, addr_list, num_of_filters * 6);
return true;
#else
(void)addr_list;
(void)num_of_filters;
return false;
#endif
}
// Called upon USB Host request to set up the specified Ethernet power management pattern filter.
// \param[in] filter_number Filter number.
// \param[in] pattern_filter Power management pattern filter structure.
// \param[in] pattern_filter_size Size of pattern filter structure.
// \return true if this request was handled.
// \return false if this request was not handled.
bool USBD_CDC%Instance%_NCM_SetEthernetPowerManagementPatternFilter (uint16_t filter_number, const uint8_t *pattern_filter, uint16_t pattern_filter_size) {
#if (USBD_CDC%Instance%_NCM_B_NUMBER_POWER_FILTERS != 0)
if (filter_number >= USBD_CDC%Instance%_NCM_B_NUMBER_POWER_FILTERS) { return false; }
// Add code for handling request
NCM_State.power_filter_active[filter_number / 8] |= 1U << (filter_number % 8);
return true;
#else
(void)filter_number;
(void)pattern_filter;
(void)pattern_filter_size;
return false;
#endif
}
// Called upon USB Host request to retrieve the status of the specified Ethernet power management pattern filter.
// \param[in] filter_number Filter number.
// \param[out] pattern_active Pointer to pattern active boolean.
// \return true if this request was handled.
// \return false if this request was not handled.
bool USBD_CDC%Instance%_NCM_GetEthernetPowerManagementPatternFilter (uint16_t filter_number, uint16_t *pattern_active) {
#if (USBD_CDC%Instance%_NCM_B_NUMBER_POWER_FILTERS != 0)
*pattern_active = (NCM_State.power_filter_active[filter_number / 8] & (1U << (filter_number % 8))) ? 1 : 0;
return true;
#else
(void)filter_number;
(void)pattern_active;
return false;
#endif
}
// Called upon USB Host request to configure device Ethernet packet filter settings.
// \param[in] packet_filter_bitmap Packet Filter Bitmap.
// \return true if this request was handled.
// \return false if this request was not handled.
bool USBD_CDC%Instance%_NCM_SetEthernetPacketFilter (uint16_t packet_filter_bitmap) {
#if ((USBD_CDC%Instance%_NCM_BM_NETWORK_CAPABILITIES & 0x01) != 0)
// Add code for handling request
NCM_State.packet_filter_bitmap = packet_filter_bitmap;
return true;
#else
(void)packet_filter_bitmap;
return false;
#endif
}
// Called upon USB Host request to retrieve a statistic based on the feature selector.
// \param[in] feature_selector Feature Selector.
// \param[out] data Pointer to Statistics Value.
// \return true if this request was handled.
// \return false if this request was not handled.
bool USBD_CDC%Instance%_NCM_GetEthernetStatistic (uint16_t feature_selector, uint32_t *data) {
#if (USBD_CDC%Instance%_NCM_BM_ETHERNET_STATISTICS != 0)
if (feature_selector == 0x00U) { return true; }
if (feature_selector > 0x1DU) { return false; }
*data = NCM_State.eth_statistics[feature_selector - 1];
return true;
#else
(void)feature_selector;
(void)data;
return false;
#endif
}
// Called upon USB Host request to retrieve the parameters that describe NTBs for each direction.
// \param[out] ntb_params Pointer to NTB Parameter Structure.
// \return true if this request was handled.
// \return false if this request was not handled.
bool USBD_CDC%Instance%_NCM_GetNtbParameters (CDC_NCM_NTB_PARAM *ntb_params) {
ntb_params->wLength = sizeof(CDC_NCM_NTB_PARAM);
ntb_params->bmNtbFormatsSupported = USBD_CDC%Instance%_NCM_BM_NTB_FORMATS_SUPPORTED;
ntb_params->dwNtbInMaxSize = USBD_CDC%Instance%_NCM_DW_NTB_IN_MAX_SIZE;
ntb_params->wNdpInDivisor = USBD_CDC%Instance%_NCM_W_NDP_IN_DIVISOR;
ntb_params->wNdpInPayloadRemainder = USBD_CDC%Instance%_NCM_W_NDP_IN_PAYLOAD_REMINDER;
ntb_params->wNdpInAlignment = USBD_CDC%Instance%_NCM_W_NDP_IN_ALIGNMENT;
ntb_params->Reserved0 = 0U;
ntb_params->dwNtbOutMaxSize = USBD_CDC%Instance%_NCM_DW_NTB_OUT_MAX_SIZE;
ntb_params->wNdpOutDivisor = USBD_CDC%Instance%_NCM_W_NDP_OUT_DIVISOR;
ntb_params->wNdpOutPayloadRemainder = USBD_CDC%Instance%_NCM_W_NDP_OUT_PAYLOAD_REMINDER;
ntb_params->wNdpOutAlignment = USBD_CDC%Instance%_NCM_W_NDP_OUT_ALIGNMENT;
ntb_params->Reserved1 = 0U;
return true;
}
// Called upon USB Host request to return the USB Device’s current EUI-48 station address.
// \param[out] net_addr Pointer to EUI-48 current address, in network byte order.
// \return true if this request was handled.
// \return false if this request was not handled.
bool USBD_CDC%Instance%_NCM_GetNetAddress (uint8_t *net_addr) {
#if ((USBD_CDC%Instance%_NCM_BM_NETWORK_CAPABILITIES & 0x02) != 0)
memcpy(net_addr, NCM_State.net_address, 6);
return true;
#else
(void)net_addr;
return false;
#endif
}
// Called upon USB Host request to set the USB Device’s current EUI-48 station address.
// \param[in] net_addr Pointer to EUI-48 address, in network byte order.
// \return true if this request was handled.
// \return false if this request was not handled.
bool USBD_CDC%Instance%_NCM_SetNetAddress (const uint8_t *net_addr) {
#if ((USBD_CDC%Instance%_NCM_BM_NETWORK_CAPABILITIES & 0x02) != 0)
// Add code for handling request
memcpy(NCM_State.net_address, net_addr, 6);
return true;
#else
(void)net_addr;
return false;
#endif
}
// Called upon USB Host request to return the NTB data format currently being used.
// \param[out] ntb_format Pointer to NTB format code.
// \return true if this request was handled.
// \return false if this request was not handled.
bool USBD_CDC%Instance%_NCM_GetNtbFormat (uint16_t *ntb_format) {
*ntb_format = NCM_State.ntb_format;
return true;
}
// Called upon USB Host request to select the format of NTB to be used for NTBs transmitted to the USB Host.
// \param[in] ntb_format NTB format selection:
// - value 0 : NTB-16
// - value 1 : NTB-32
// \return true if this request was handled.
// \return false if this request was not handled.
bool USBD_CDC%Instance%_NCM_SetNtbFormat (uint16_t ntb_format) {
#if (USBD_CDC%Instance%_NCM_BM_NTB_FORMATS_SUPPORTED > 1)
if (ntb_format > 1) { return false; }
#else
if (ntb_format > 0) { return false; }
#endif
NCM_State.ntb_format = ntb_format;
return true;
}
// Called upon USB Host request to return NTB input size currently being used.
// \param[out] ntb_input_size Pointer to NTB input size.
// \return true if this request was handled.
// \return false if this request was not handled.
bool USBD_CDC%Instance%_NCM_GetNtbInputSize (uint32_t *ntb_input_size) {
*ntb_input_size = NCM_State.ntb_input_size;
return true;
}
// Called upon USB Host request to select the maximum size of NTB that is permitted to be sent to the USB Host.
// \param[in] ntb_input_size Maximum NTB size.
// \return true if this request was handled.
// \return false if this request was not handled.
bool USBD_CDC%Instance%_NCM_SetNtbInputSize (uint32_t ntb_input_size) {
if (ntb_input_size > USBD_CDC%Instance%_NCM_DW_NTB_IN_MAX_SIZE) { return false; }
NCM_State.ntb_input_size = ntb_input_size;
return true;
}
// Called upon USB Host request to return the currently effective maximum datagram size.
// \param[out] max_datagram_size Pointer to current maximum datagram size.
// \return true if this request was handled.
// \return false if this request was not handled.
bool USBD_CDC%Instance%_NCM_GetMaxDatagramSize (uint16_t *max_datagram_size) {
#if ((USBD_CDC%Instance%_NCM_BM_NETWORK_CAPABILITIES & 0x08) != 0)
*max_datagram_size = NCM_State.max_datagram_size;
return true;
#else
(void)max_datagram_size;
return false;
#endif
}
// Called upon USB Host request to select the maximum datagram size that can be sent in an NTB.
// \param[in] max_datagram_size Maximum datagram size.
// \return true if this request was handled.
// \return false if this request was not handled.
bool USBD_CDC%Instance%_NCM_SetMaxDatagramSize (uint16_t max_datagram_size) {
#if ((USBD_CDC%Instance%_NCM_BM_NETWORK_CAPABILITIES & 0x08) != 0)
if (max_datagram_size > USBD_CDC%Instance%_NCM_W_MAX_SEGMENT_SIZE) { return false; }
NCM_State.max_datagram_size = max_datagram_size;
return true;
#else
(void)max_datagram_size;
return false;
#endif
}
// Called upon USB Host request to return the currently selected CRC mode.
// \param[out] crc_mode Pointer to current CRC mode.
// \return true if this request was handled.
// \return false if this request was not handled.
bool USBD_CDC%Instance%_NCM_GetCrcMode (uint16_t *crc_mode) {
#if ((USBD_CDC%Instance%_NCM_BM_NETWORK_CAPABILITIES & 0x10) != 0)
*crc_mode = NCM_State.crc_mode;
return true;
#else
(void)crc_mode;
return false;
#endif
}
// Called upon USB Host request to control CRC mode.
// \param[in] crc_mode CRC mode:
// - value 0 : CRCs shall not be appended
// - value 1 : CRCs shall be appended
// \return true if this request was handled.
// \return false if this request was not handled.
bool USBD_CDC%Instance%_NCM_SetCrcMode (uint16_t crc_mode) {
#if ((USBD_CDC%Instance%_NCM_BM_NETWORK_CAPABILITIES & 0x10) != 0)
if (crc_mode > 1) { return false; }
NCM_State.crc_mode = crc_mode;
return true;
#else
(void)crc_mode;
return false;
#endif
}
// Called when NTB was successfully sent.
void USBD_CDC%Instance%_NCM_NTB_IN_Sent (void) {
// Add code for handling request
(void)osThreadFlagsSet(DataIN_ThreadId, 1U);
}
// Called when NTB was successfully received.
void USBD_CDC%Instance%_NCM_NTB_OUT_Received (void) {
// Add code for handling request
(void)osThreadFlagsSet(DataOUT_ThreadId, 1U);
}
//! [code_USBD_User_CDC_NCM]
// Thread handling ETH Connection
__NO_RETURN static void Connection_Thread (void *arg) {
uint32_t event;
uint32_t speed;
uint16_t state;
int32_t status;
(void)(arg);
for (;;) {
event = osThreadFlagsWait(1U, osFlagsWaitAll, 500U);
// state = GetConnectionState(); // 0 = Disconnected, 1 = Connected
state = 1U; // Emulate always connected
// if (state == 1U) {
// speed = GetConnectionSpeed();
speed = 100000000U; // Emulate 100M bsp link speed
// } else {
// speed = 0U;
// }
if (speed != LinkSpeed) {
LinkSpeed = speed;
// if (state == 1U) {
do {
status = USBD_CDC_NCM_Notify_ConnectionSpeedChange(USB_CDC_NUM, speed, speed);
} while (status == -(int32_t)usbDriverBusy);
// }
}
if (state != LinkState) {
LinkState = state;
do {
status = USBD_CDC_NCM_Notify_NetworkConnection(USB_CDC_NUM, state);
} while (status == -(int32_t)usbDriverBusy);
}
if ((event & 0x80000000U) == 0U) {
if (LinkState == 1U) {
do {
status = USBD_CDC_NCM_Notify_ConnectionSpeedChange(USB_CDC_NUM, LinkSpeed, LinkSpeed);
} while (status == -(int32_t)usbDriverBusy);
}
do {
status = USBD_CDC_NCM_Notify_NetworkConnection(USB_CDC_NUM, LinkState);
} while (status == -(int32_t)usbDriverBusy);
}
}
}
// Thread handling Data IN (ETH -> USB)
__NO_RETURN static void DataIN_Thread (void *arg) {
uint32_t size;
uint32_t len;
int32_t status;
(void)arg;
size = 0U;
len = 0U;
for (;;) {
(void)osThreadFlagsWait(3U, osFlagsWaitAll, osWaitForever);
status = USBD_CDC_NCM_NTB_IN_Initialize(USB_CDC_NUM);
if (status != (int32_t)usbOK) { continue; }
status = USBD_CDC_NCM_NTB_IN_CreateNDP(USB_CDC_NUM, MAX_IN_DATAGRAMS);
if (status != (int32_t)usbOK) { continue; }
for (;;) {
if (FrameIN_Size != 0) {
(void)USBD_CDC_NCM_NTB_IN_WriteDatagram(USB_CDC_NUM, FrameIN, FrameIN_Size);
FrameIN_Size = 0;
}
(void)size; // Emulate No Data
(void)len;
// size = GetDatagramSize();
// if (size == 0U) {
break;
// }
// if ((size < 14U) || (size > NCM_State.max_datagram_size)) {
// ReadDatagram(NULL); // Discard datagram
// continue;
// }
// len = ReadDatagram(FrameIN);
// if (len > 0) {
// status = USBD_CDC_NCM_NTB_IN_WriteDatagram(USB_CDC_NUM, FrameIN, len);
// if (status != (int32_t)usbOK) {
// FrameIN_Size = len;
// (void)osThreadFlagsSet(DataIN_ThreadId, 2U);
// break;
// }
// }
}
(void)USBD_CDC_NCM_NTB_IN_Send(USB_CDC_NUM);
}
}
// Thread handling Data OUT (USB -> ETH)
__NO_RETURN static void DataOUT_Thread (void *arg) {
uint32_t size;
int32_t len, status;
(void)(arg);
for (;;) {
(void)osThreadFlagsWait(1U, osFlagsWaitAll, osWaitForever);
for (;;) {
status = USBD_CDC_NCM_NTB_OUT_ProcessNDP(USB_CDC_NUM);
if (status != (int32_t)usbOK) { break; }
for (;;) {
if (size == 0U) { break; }
if ((size < 14U) || (size > NCM_State.max_datagram_size)) {
(void)USBD_CDC_NCM_NTB_OUT_ReadDatagram(USB_CDC_NUM, NULL, 0U);
continue;
}
len = USBD_CDC_NCM_NTB_OUT_ReadDatagram(USB_CDC_NUM, FrameOUT, size);
if (len > 0) {
// WriteDatagram(FrameOUT, len);
}
}
}
(void)USBD_CDC_NCM_NTB_OUT_Release(USB_CDC_NUM);
}
}
#endif // RTE_CMSIS_RTOS2

User Code Template USBD_User_CDC_NCM_ETH_n.c

The following source code contains all the required callback functions and can be used to implement the application specific behavior of a USB CDC (NCM) Device with Ethernet-over-USB functionality.

/*------------------------------------------------------------------------------
* MDK Middleware - Component ::USB:Device:CDC
* Copyright (c) 2004-2024 Arm Limited (or its affiliates). All rights reserved.
*------------------------------------------------------------------------------
* Name: USBD_User_CDC_NCM_ETH_%Instance%.c
* Purpose: USB Device Communication Device Class (CDC)
* Network Control Model (NCM) User module for an USB Ethernet Bridge
* Rev.: V1.0.9
*----------------------------------------------------------------------------*/
/**
* \addtogroup usbd_cdcFunctions
*
* USBD_User_CDC_NCM_ETH_%Instance%.c implements the application specific functionality
* of the CDC NCM class and is used to respond to control endpoint requests
* as well as receive and send data to the USB Host.
* It implements an USB Ethernet Bridge.
*
* The implementation depends on the configuration file USBD_Config_CDC_%Instance%.h.
*
*/
//! [code_USBD_User_CDC_NCM_ETH]
#include <stdio.h>
#include <string.h>
#include "rl_usb.h"
#include "Driver_ETH_MAC.h" // ::CMSIS Driver:Ethernet MAC
#include "Driver_ETH_PHY.h" // ::CMSIS Driver:Ethernet PHY
#include "USBD_Config_CDC_%Instance%.h"
#ifndef RTE_CMSIS_RTOS2
#error This user template requires CMSIS-RTOS2!
#else
#define ETH_MAC_NUM 0 /* ETH MAC Driver number */
#define ETH_PHY_NUM 0 /* ETH PHY Driver number */
#define USB_CDC_NUM %Instance% /* USB CDC Instance number */
#define MAX_IN_DATAGRAMS 10
#ifdef USBD_CDC%Instance%_NCM_MAC_ADDRESS_RAW
#define MAC_ADDR_RAW 1
#endif
extern ARM_DRIVER_ETH_MAC ARM_Driver_ETH_MAC_(ETH_MAC_NUM);
extern ARM_DRIVER_ETH_PHY ARM_Driver_ETH_PHY_(ETH_PHY_NUM);
static ARM_DRIVER_ETH_MAC *EthMac = &ARM_Driver_ETH_MAC_(ETH_MAC_NUM);
static ARM_DRIVER_ETH_PHY *EthPhy = &ARM_Driver_ETH_PHY_(ETH_PHY_NUM);
#ifdef MAC_ADDR_RAW
static const char *strMacAddress = USBD_CDC%Instance%_NCM_MAC_ADDRESS_RAW;
#else
static const wchar_t *strMacAddress = USBD_CDC%Instance%_NCM_MAC_ADDRESS;
#endif
static ARM_ETH_MAC_ADDR MacAddress;
static ARM_ETH_LINK_STATE LinkState;
static ARM_ETH_LINK_INFO LinkInfo;
static uint32_t LinkSpeed;
static uint32_t PacketFilter;
static struct {
uint32_t ntb_input_size;
uint16_t ntb_format;
uint16_t max_datagram_size;
uint16_t crc_mode;
#if ((USBD_CDC%Instance%_NCM_BM_NETWORK_CAPABILITIES & 0x02) != 0)
uint8_t net_address[6];
#endif
#if (USBD_CDC%Instance%_NCM_W_NUMBER_MC_FILTERS != 0)
uint8_t mc_filters[6*(USBD_CDC%Instance%_NCM_W_NUMBER_MC_FILTERS & 0x7FFF)];
#endif
#if (USBD_CDC%Instance%_NCM_B_NUMBER_POWER_FILTERS != 0)
uint8_t power_filter_active[(USBD_CDC%Instance%_NCM_B_NUMBER_POWER_FILTERS + 7)/8];
#endif
uint16_t packet_filter_bitmap;
#if (USBD_CDC%Instance%_NCM_BM_ETHERNET_STATISTICS != 0)
uint32_t eth_statistics[29];
#endif
} NCM_State;
static uint32_t FrameIN_Size;
static uint8_t FrameIN [USBD_CDC%Instance%_NCM_W_MAX_SEGMENT_SIZE];
static uint8_t FrameOUT[USBD_CDC%Instance%_NCM_W_MAX_SEGMENT_SIZE];
static void EthMac_Notify (uint32_t event);
static void Connection_Thread (void *arg);
static void DataIN_Thread (void *arg);
static void DataOUT_Thread (void *arg);
#ifdef RTE_CMSIS_RTOS2_RTX5
static osRtxThread_t connection_thread_cb_mem __attribute__((section(".bss.os.thread.cb")));
static uint64_t connection_thread_stack_mem[512/8] __attribute__((section(".bss.os.thread.stack")));
static osRtxThread_t data_in_thread_cb_mem __attribute__((section(".bss.os.thread.cb")));
static uint64_t data_in_thread_stack_mem [512/8] __attribute__((section(".bss.os.thread.stack")));
static osRtxThread_t data_out_thread_cb_mem __attribute__((section(".bss.os.thread.cb")));
static uint64_t data_out_thread_stack_mem [512/8] __attribute__((section(".bss.os.thread.stack")));
#endif
static const osThreadAttr_t connection_thread_attr = {
"Connection_Thread",
0U,
#ifdef RTE_CMSIS_RTOS2_RTX5
&connection_thread_cb_mem,
sizeof(osRtxThread_t),
&connection_thread_stack_mem[0],
#else
NULL,
0U,
NULL,
#endif
512U,
osPriorityNormal,
0U,
0U
};
static const osThreadAttr_t data_in_thread_attr = {
"DataIN_Thread",
0U,
#ifdef RTE_CMSIS_RTOS2_RTX5
&data_in_thread_cb_mem,
sizeof(osRtxThread_t),
&data_in_thread_stack_mem[0],
#else
NULL,
0U,
NULL,
#endif
512U,
osPriorityNormal,
0U,
0U
};
static const osThreadAttr_t data_out_thread_attr = {
"DataOUT_Thread",
0U,
#ifdef RTE_CMSIS_RTOS2_RTX5
&data_out_thread_cb_mem,
sizeof(osRtxThread_t),
&data_out_thread_stack_mem[0],
#else
NULL,
0U,
NULL,
#endif
512U,
osPriorityNormal,
0U,
0U
};
static void *Connection_ThreadId;
static void *DataIN_ThreadId;
static void *DataOUT_ThreadId;
#ifdef MAC_ADDR_RAW
// MAC Address conversion from ASCII string
// \param[in] str Pointer to ASCII string.
// \param[out] addr Pointer to address.
static void MAC_str_to_addr (const char *str, uint8_t *addr) {
#else
// MAC Address conversion from wide string
// \param[in] str Pointer to wide string.
// \param[out] addr Pointer to address.
static void MAC_str_to_addr (const wchar_t *str, uint8_t *addr) {
#endif
uint8_t c;
uint8_t n;
uint32_t i;
for (i = 0U; i < 12U; i++) {
c = (uint8_t)str[i];
if ((c >= '0') && (c <= '9')) {
n = c - '0';
} else if ((c >= 'A') && (c <= 'F')) {
n = c - ('A' + 10U);
} else if ((c >= 'a') && (c <= 'f')) {
n = c - ('a' + 10U);
} else {
n = 0U;
}
if ((i & 1U) != 0U) {
addr[i>>1] |= n;
} else {
addr[i>>1] = (uint8_t)((uint32_t)n << 4);
}
}
}
// Called during USBD_Initialize to initialize the USB CDC class instance (NCM).
void USBD_CDC%Instance%_NCM_Initialize (void) {
// Add code for initialization
ARM_ETH_MAC_CAPABILITIES capabilities;
int32_t status;
MAC_str_to_addr(strMacAddress, (uint8_t *)&MacAddress);
memset(&NCM_State, 0, sizeof(NCM_State));
NCM_State.ntb_input_size = USBD_CDC%Instance%_NCM_DW_NTB_IN_MAX_SIZE;
NCM_State.max_datagram_size = USBD_CDC%Instance%_NCM_W_MAX_SEGMENT_SIZE;
#if ((USBD_CDC%Instance%_NCM_BM_NETWORK_CAPABILITIES & 0x02) != 0)
memcpy(NCM_State.net_address, &MacAddress, 6);
#endif
NCM_State.packet_filter_bitmap = 0x0CU;
LinkState = ARM_ETH_LINK_DOWN;
LinkInfo.speed = 0U;
LinkInfo.duplex = 0U;
LinkSpeed = 0U;
PacketFilter = ARM_ETH_MAC_ADDRESS_BROADCAST;
FrameIN_Size = 0U;
memset(FrameIN, 0, sizeof(FrameIN));
// Initialize Media Access Controller
capabilities = EthMac->GetCapabilities();
status = EthMac->Initialize(EthMac_Notify);
if (status != ARM_DRIVER_OK) { return; }
status = EthMac->PowerControl(ARM_POWER_FULL);
if (status != ARM_DRIVER_OK) { return; }
status = EthMac->SetMacAddress(&MacAddress);
if (status != ARM_DRIVER_OK) { return; }
// Initialize Physical Media Interface
status = EthPhy->Initialize(EthMac->PHY_Read, EthMac->PHY_Write);
if (status != ARM_DRIVER_OK) { return; }
status = EthPhy->PowerControl(ARM_POWER_FULL);
if (status != ARM_DRIVER_OK) { return; }
status = EthPhy->SetInterface(capabilities.media_interface);
if (status != ARM_DRIVER_OK) { return; }
status = EthPhy->SetMode(ARM_ETH_PHY_AUTO_NEGOTIATE);
if (status != ARM_DRIVER_OK) { return; }
// Create Threads
Connection_ThreadId = osThreadNew(Connection_Thread, NULL, &connection_thread_attr);
DataIN_ThreadId = osThreadNew(DataIN_Thread, NULL, &data_in_thread_attr);
DataOUT_ThreadId = osThreadNew(DataOUT_Thread, NULL, &data_out_thread_attr);
}
// Called during USBD_Uninitialize to de-initialize the USB CDC class instance (NCM).
void USBD_CDC%Instance%_NCM_Uninitialize (void) {
// Add code for de-initialization
(void)osThreadTerminate(Connection_ThreadId);
(void)osThreadTerminate(DataIN_ThreadId);
(void)osThreadTerminate(DataOUT_ThreadId);
(void)EthPhy->PowerControl(ARM_POWER_OFF);
(void)EthPhy->Uninitialize();
(void)EthMac->PowerControl(ARM_POWER_OFF);
(void)EthMac->Uninitialize();
}
// Called upon USB Bus Reset Event.
void USBD_CDC%Instance%_NCM_Reset (void) {
// Add code for reset
}
// Called when USB Host changes data interface from alternate 0 to alternate 1 (activates data interface).
void USBD_CDC%Instance%_NCM_Start (void) {
// Add code for data interface activation
(void)osThreadFlagsSet(Connection_ThreadId, 1U);
(void)osThreadFlagsSet(DataIN_ThreadId, 1U);
}
// Called when USB Host changes data interface from alternate 1 to alternate 0 (de-activates data interface).
void USBD_CDC%Instance%_NCM_Stop (void) {
// Add code for data interface de-activation
// Explained in ncm10.pdf document from www.usb.org in paragraph 7.2
FrameIN_Size = 0U;
memset(&NCM_State, 0, sizeof(NCM_State));
NCM_State.ntb_input_size = USBD_CDC%Instance%_NCM_DW_NTB_IN_MAX_SIZE;
NCM_State.max_datagram_size = USBD_CDC%Instance%_NCM_W_MAX_SEGMENT_SIZE;
#if ((USBD_CDC%Instance%_NCM_BM_NETWORK_CAPABILITIES & 0x02) != 0)
memcpy(NCM_State.net_address, &MacAddress, 6);
#endif
NCM_State.packet_filter_bitmap = 0x0CU;
PacketFilter = ARM_ETH_MAC_ADDRESS_BROADCAST;
(void)EthMac->SetMacAddress(&MacAddress);
(void)EthMac->SetAddressFilter(NULL, 0);
(void)EthMac->Control(ARM_ETH_MAC_CONFIGURE,
(uint32_t)(LinkInfo.speed ) |
(uint32_t)(LinkInfo.duplex << ARM_ETH_MAC_DUPLEX_Pos) |
PacketFilter);
}
// Called upon USB Host request to set the Ethernet device multicast filters.
// \param[in] addr_list Pointer to list of 48-bit Multicast addresses.
// \param[in] num_of_filters Number of filters.
// \return true if this request was handled.
// \return false if this request was not handled.
bool USBD_CDC%Instance%_NCM_SetEthernetMulticastFilters (const uint8_t *addr_list, uint16_t num_of_filters) {
#if (USBD_CDC%Instance%_NCM_W_NUMBER_MC_FILTERS != 0)
int32_t status;
if (num_of_filters > (USBD_CDC%Instance%_NCM_W_NUMBER_MC_FILTERS & 0x7FFF)) { return false; }
// Add code for handling request
status = EthMac->SetAddressFilter((ARM_ETH_MAC_ADDR *)((uint32_t)addr_list), num_of_filters);
if (status != ARM_DRIVER_OK) { return false; }
memcpy(NCM_State.mc_filters, addr_list, num_of_filters * 6);
return true;
#else
(void)addr_list;
(void)num_of_filters;
return false;
#endif
}
// Called upon USB Host request to set up the specified Ethernet power management pattern filter.
// \param[in] filter_number Filter number.
// \param[in] pattern_filter Power management pattern filter structure.
// \param[in] pattern_filter_size Size of pattern filter structure.
// \return true if this request was handled.
// \return false if this request was not handled.
bool USBD_CDC%Instance%_NCM_SetEthernetPowerManagementPatternFilter (uint16_t filter_number, const uint8_t *pattern_filter, uint16_t pattern_filter_size) {
#if (USBD_CDC%Instance%_NCM_B_NUMBER_POWER_FILTERS != 0)
if (filter_number >= USBD_CDC%Instance%_NCM_B_NUMBER_POWER_FILTERS) { return false; }
// Add code for handling request
NCM_State.power_filter_active[filter_number / 8] |= 1U << (filter_number % 8);
return true;
#else
(void)filter_number;
(void)pattern_filter;
(void)pattern_filter_size;
return false;
#endif
}
// Called upon USB Host request to retrieve the status of the specified Ethernet power management pattern filter.
// \param[in] filter_number Filter number.
// \param[out] pattern_active Pointer to pattern active boolean.
// \return true if this request was handled.
// \return false if this request was not handled.
bool USBD_CDC%Instance%_NCM_GetEthernetPowerManagementPatternFilter (uint16_t filter_number, uint16_t *pattern_active) {
#if (USBD_CDC%Instance%_NCM_B_NUMBER_POWER_FILTERS != 0)
*pattern_active = (NCM_State.power_filter_active[filter_number / 8] & (1U << (filter_number % 8))) ? 1 : 0;
return true;
#else
(void)filter_number;
(void)pattern_active;
return false;
#endif
}
// Called upon USB Host request to configure device Ethernet packet filter settings.
// \param[in] packet_filter_bitmap Packet Filter Bitmap.
// \return true if this request was handled.
// \return false if this request was not handled.
bool USBD_CDC%Instance%_NCM_SetEthernetPacketFilter (uint16_t packet_filter_bitmap) {
#if ((USBD_CDC%Instance%_NCM_BM_NETWORK_CAPABILITIES & 0x01) != 0)
int32_t status;
// Add code for handling request
PacketFilter = ((packet_filter_bitmap & 0x01U) ? ARM_ETH_MAC_ADDRESS_ALL : 0) |
((packet_filter_bitmap & 0x02U) ? ARM_ETH_MAC_ADDRESS_MULTICAST : 0) |
((packet_filter_bitmap & 0x08U) ? ARM_ETH_MAC_ADDRESS_BROADCAST : 0);
status = EthMac->Control(ARM_ETH_MAC_CONFIGURE,
(uint32_t)(LinkInfo.speed ) |
(uint32_t)(LinkInfo.duplex << ARM_ETH_MAC_DUPLEX_Pos) |
PacketFilter);
if (status != ARM_DRIVER_OK) { return false; }
NCM_State.packet_filter_bitmap = packet_filter_bitmap;
return true;
#else
(void)packet_filter_bitmap;
return false;
#endif
}
// Called upon USB Host request to retrieve a statistic based on the feature selector.
// \param[in] feature_selector Feature Selector.
// \param[out] data Pointer to Statistics Value.
// \return true if this request was handled.
// \return false if this request was not handled.
bool USBD_CDC%Instance%_NCM_GetEthernetStatistic (uint16_t feature_selector, uint32_t *data) {
#if (USBD_CDC%Instance%_NCM_BM_ETHERNET_STATISTICS != 0)
if (feature_selector == 0x00U) { return true; }
if (feature_selector > 0x1DU) { return false; }
*data = NCM_State.eth_statistics[feature_selector - 1];
return true;
#else
(void)feature_selector;
(void)data;
return false;
#endif
}
// Called upon USB Host request to retrieve the parameters that describe NTBs for each direction.
// \param[out] ntb_params Pointer to NTB Parameter Structure.
// \return true if this request was handled.
// \return false if this request was not handled.
bool USBD_CDC%Instance%_NCM_GetNtbParameters (CDC_NCM_NTB_PARAM *ntb_params) {
ntb_params->wLength = sizeof(CDC_NCM_NTB_PARAM);
ntb_params->bmNtbFormatsSupported = USBD_CDC%Instance%_NCM_BM_NTB_FORMATS_SUPPORTED;
ntb_params->dwNtbInMaxSize = USBD_CDC%Instance%_NCM_DW_NTB_IN_MAX_SIZE;
ntb_params->wNdpInDivisor = USBD_CDC%Instance%_NCM_W_NDP_IN_DIVISOR;
ntb_params->wNdpInPayloadRemainder = USBD_CDC%Instance%_NCM_W_NDP_IN_PAYLOAD_REMINDER;
ntb_params->wNdpInAlignment = USBD_CDC%Instance%_NCM_W_NDP_IN_ALIGNMENT;
ntb_params->Reserved0 = 0U;
ntb_params->dwNtbOutMaxSize = USBD_CDC%Instance%_NCM_DW_NTB_OUT_MAX_SIZE;
ntb_params->wNdpOutDivisor = USBD_CDC%Instance%_NCM_W_NDP_OUT_DIVISOR;
ntb_params->wNdpOutPayloadRemainder = USBD_CDC%Instance%_NCM_W_NDP_OUT_PAYLOAD_REMINDER;
ntb_params->wNdpOutAlignment = USBD_CDC%Instance%_NCM_W_NDP_OUT_ALIGNMENT;
ntb_params->Reserved1 = 0U;
return true;
}
// Called upon USB Host request to return the USB Device's current EUI-48 station address.
// \param[out] net_addr Pointer to EUI-48 current address, in network byte order.
// \return true if this request was handled.
// \return false if this request was not handled.
bool USBD_CDC%Instance%_NCM_GetNetAddress (uint8_t *net_addr) {
#if ((USBD_CDC%Instance%_NCM_BM_NETWORK_CAPABILITIES & 0x02) != 0)
memcpy(net_addr, NCM_State.net_address, 6);
return true;
#else
(void)net_addr;
return false;
#endif
}
// Called upon USB Host request to set the USB Device's current EUI-48 station address.
// \param[in] net_addr Pointer to EUI-48 address, in network byte order.
// \return true if this request was handled.
// \return false if this request was not handled.
bool USBD_CDC%Instance%_NCM_SetNetAddress (const uint8_t *net_addr) {
#if ((USBD_CDC%Instance%_NCM_BM_NETWORK_CAPABILITIES & 0x02) != 0)
int32_t status;
// Add code for handling request
status = EthMac->SetMacAddress((ARM_ETH_MAC_ADDR *)((uint32_t)net_addr));
if (status != ARM_DRIVER_OK) { return false; }
memcpy(NCM_State.net_address, net_addr, 6);
return true;
#else
(void)net_addr;
return false;
#endif
}
// Called upon USB Host request to return the NTB data format currently being used.
// \param[out] ntb_format Pointer to NTB format code.
// \return true if this request was handled.
// \return false if this request was not handled.
bool USBD_CDC%Instance%_NCM_GetNtbFormat (uint16_t *ntb_format) {
*ntb_format = NCM_State.ntb_format;
return true;
}
// Called upon USB Host request to select the format of NTB to be used for NTBs transmitted to the USB Host.
// \param[in] ntb_format NTB format selection:
// - value 0 : NTB-16
// - value 1 : NTB-32
// \return true if this request was handled.
// \return false if this request was not handled.
bool USBD_CDC%Instance%_NCM_SetNtbFormat (uint16_t ntb_format) {
#if (USBD_CDC%Instance%_NCM_BM_NTB_FORMATS_SUPPORTED > 1)
if (ntb_format > 1) { return false; }
#else
if (ntb_format > 0) { return false; }
#endif
NCM_State.ntb_format = ntb_format;
return true;
}
// Called upon USB Host request to return NTB input size currently being used.
// \param[out] ntb_input_size Pointer to NTB input size.
// \return true if this request was handled.
// \return false if this request was not handled.
bool USBD_CDC%Instance%_NCM_GetNtbInputSize (uint32_t *ntb_input_size) {
*ntb_input_size = NCM_State.ntb_input_size;
return true;
}
// Called upon USB Host request to select the maximum size of NTB that is permitted to be sent to the USB Host.
// \param[in] ntb_input_size Maximum NTB size.
// \return true if this request was handled.
// \return false if this request was not handled.
bool USBD_CDC%Instance%_NCM_SetNtbInputSize (uint32_t ntb_input_size) {
if (ntb_input_size > USBD_CDC%Instance%_NCM_DW_NTB_IN_MAX_SIZE) { return false; }
NCM_State.ntb_input_size = ntb_input_size;
return true;
}
// Called upon USB Host request to return the currently effective maximum datagram size.
// \param[out] max_datagram_size Pointer to current maximum datagram size.
// \return true if this request was handled.
// \return false if this request was not handled.
bool USBD_CDC%Instance%_NCM_GetMaxDatagramSize (uint16_t *max_datagram_size) {
#if ((USBD_CDC%Instance%_NCM_BM_NETWORK_CAPABILITIES & 0x08) != 0)
*max_datagram_size = NCM_State.max_datagram_size;
return true;
#else
(void)max_datagram_size;
return false;
#endif
}
// Called upon USB Host request to select the maximum datagram size that can be sent in an NTB.
// \param[in] max_datagram_size Maximum datagram size.
// \return true if this request was handled.
// \return false if this request was not handled.
bool USBD_CDC%Instance%_NCM_SetMaxDatagramSize (uint16_t max_datagram_size) {
#if ((USBD_CDC%Instance%_NCM_BM_NETWORK_CAPABILITIES & 0x08) != 0)
if (max_datagram_size > USBD_CDC%Instance%_NCM_W_MAX_SEGMENT_SIZE) { return false; }
NCM_State.max_datagram_size = max_datagram_size;
return true;
#else
(void)max_datagram_size;
return false;
#endif
}
// Called upon USB Host request to return the currently selected CRC mode.
// \param[out] crc_mode Pointer to current CRC mode.
// \return true if this request was handled.
// \return false if this request was not handled.
bool USBD_CDC%Instance%_NCM_GetCrcMode (uint16_t *crc_mode) {
#if ((USBD_CDC%Instance%_NCM_BM_NETWORK_CAPABILITIES & 0x10) != 0)
*crc_mode = NCM_State.crc_mode;
return true;
#else
(void)crc_mode;
return false;
#endif
}
// Called upon USB Host request to control CRC mode.
// \param[in] crc_mode CRC mode:
// - value 0 : CRCs shall not be appended
// - value 1 : CRCs shall be appended
// \return true if this request was handled.
// \return false if this request was not handled.
bool USBD_CDC%Instance%_NCM_SetCrcMode (uint16_t crc_mode) {
#if ((USBD_CDC%Instance%_NCM_BM_NETWORK_CAPABILITIES & 0x10) != 0)
if (crc_mode > 1) { return false; }
NCM_State.crc_mode = crc_mode;
return true;
#else
(void)crc_mode;
return false;
#endif
}
// Called when NTB was successfully sent.
void USBD_CDC%Instance%_NCM_NTB_IN_Sent (void) {
// Add code for handling request
(void)osThreadFlagsSet(DataIN_ThreadId, 1U);
}
// Called when NTB was successfully received.
void USBD_CDC%Instance%_NCM_NTB_OUT_Received (void) {
// Add code for handling request
(void)osThreadFlagsSet(DataOUT_ThreadId, 1U);
}
//! [code_USBD_User_CDC_NCM_ETH]
// Called upon Ethernet MAC Event
static void EthMac_Notify (uint32_t event) {
switch (event) {
case ARM_ETH_MAC_EVENT_RX_FRAME:
(void)osThreadFlagsSet(DataIN_ThreadId, 2U);
break;
default:
break;
}
}
// Thread handling ETH Connection
__NO_RETURN static void Connection_Thread (void *arg) {
ARM_ETH_LINK_STATE link_state;
uint32_t event;
uint32_t speed;
uint16_t state;
int32_t status;
(void)(arg);
for (;;) {
event = osThreadFlagsWait(1U, osFlagsWaitAll, 500U);
link_state = EthPhy->GetLinkState();
if (link_state == ARM_ETH_LINK_UP) {
LinkInfo = EthPhy->GetLinkInfo();
switch (LinkInfo.speed) {
case 0: speed = 10000000U; break;
case 1: speed = 100000000U; break;
case 2: speed = 1000000000U; break;
default: speed = 0U;
}
} else {
speed = 0U;
}
if (speed != LinkSpeed) {
LinkSpeed = speed;
if (link_state == ARM_ETH_LINK_UP) {
do {
status = USBD_CDC_NCM_Notify_ConnectionSpeedChange(USB_CDC_NUM, speed, speed);
} while (status == -(int32_t)usbDriverBusy);
}
}
if (link_state != LinkState) {
LinkState = link_state;
if (link_state == ARM_ETH_LINK_UP) {
(void)EthMac->Control(ARM_ETH_MAC_CONFIGURE,
(uint32_t)(LinkInfo.speed ) |
(uint32_t)(LinkInfo.duplex << ARM_ETH_MAC_DUPLEX_Pos) |
PacketFilter);
(void)EthMac->Control(ARM_ETH_MAC_CONTROL_TX, 1U);
(void)EthMac->Control(ARM_ETH_MAC_CONTROL_RX, 1U);
} else {
(void)EthMac->Control(ARM_ETH_MAC_FLUSH,
ARM_ETH_MAC_FLUSH_TX |
ARM_ETH_MAC_FLUSH_RX);
(void)EthMac->Control(ARM_ETH_MAC_CONTROL_TX, 0U);
(void)EthMac->Control(ARM_ETH_MAC_CONTROL_RX, 0U);
}
state = (link_state == ARM_ETH_LINK_UP) ? 1U : 0U;
do {
status = USBD_CDC_NCM_Notify_NetworkConnection(USB_CDC_NUM, state);
} while (status == -(int32_t)usbDriverBusy);
}
if ((event & 0x80000000U) == 0U) {
if (LinkState == ARM_ETH_LINK_UP) {
do {
status = USBD_CDC_NCM_Notify_ConnectionSpeedChange(USB_CDC_NUM, LinkSpeed, LinkSpeed);
} while (status == -(int32_t)usbDriverBusy);
}
state = (LinkState == ARM_ETH_LINK_UP) ? 1U : 0U;
do {
status = USBD_CDC_NCM_Notify_NetworkConnection(USB_CDC_NUM, state);
} while (status == -(int32_t)usbDriverBusy);
}
}
}
// Thread handling Data IN (ETH -> USB)
__NO_RETURN static void DataIN_Thread (void *arg) {
uint32_t size;
int32_t status;
(void)arg;
for (;;) {
(void)osThreadFlagsWait(3U, osFlagsWaitAll, osWaitForever);
do {
status = USBD_CDC_NCM_NTB_IN_Initialize(USB_CDC_NUM);
if (status != (int32_t)usbOK) { continue; }
status = USBD_CDC_NCM_NTB_IN_CreateNDP(USB_CDC_NUM, MAX_IN_DATAGRAMS);
if (status != (int32_t)usbOK) { continue; }
for (;;) {
if (FrameIN_Size != 0) {
(void)USBD_CDC_NCM_NTB_IN_WriteDatagram(USB_CDC_NUM, FrameIN, FrameIN_Size);
FrameIN_Size = 0;
}
size = EthMac->GetRxFrameSize();
if (size == 0U) {
break;
}
if ((size < 14U) || (size > NCM_State.max_datagram_size)) {
(void)EthMac->ReadFrame(NULL, 0U);
continue;
}
(void)EthMac->ReadFrame(FrameIN, size);
if (size > 0) {
#if ((USBD_CDC%Instance%_NCM_BM_ETHERNET_STATISTICS & 0x00000002) != 0)
NCM_State.eth_statistics[1]++;
#endif
status = USBD_CDC_NCM_NTB_IN_WriteDatagram(USB_CDC_NUM, FrameIN, size);
if (status != (int32_t)usbOK) {
FrameIN_Size = size;
break;
}
}
}
(void)USBD_CDC_NCM_NTB_IN_Send(USB_CDC_NUM);
} while (FrameIN_Size);
}
}
// Thread handling Data OUT (USB -> ETH)
__NO_RETURN static void DataOUT_Thread (void *arg) {
uint32_t size;
int32_t len, status;
(void)(arg);
for (;;) {
(void)osThreadFlagsWait(1U, osFlagsWaitAll, osWaitForever);
for (;;) {
status = USBD_CDC_NCM_NTB_OUT_ProcessNDP(USB_CDC_NUM);
if (status != (int32_t)usbOK) { break; }
for (;;) {
if (size == 0U) { break; }
if ((size < 14U) || (size > NCM_State.max_datagram_size)) {
(void)USBD_CDC_NCM_NTB_OUT_ReadDatagram(USB_CDC_NUM, NULL, 0U);
continue;
}
len = USBD_CDC_NCM_NTB_OUT_ReadDatagram(USB_CDC_NUM, FrameOUT, size);
if (len > 0) {
do {
status = EthMac->SendFrame(FrameOUT, (uint32_t)(len), 0U);
} while (status == ARM_DRIVER_ERROR_BUSY);
#if ((USBD_CDC%Instance%_NCM_BM_ETHERNET_STATISTICS & 0x00000001) != 0)
NCM_State.eth_statistics[0]++;
#endif
}
}
}
(void)USBD_CDC_NCM_NTB_OUT_Release(USB_CDC_NUM);
}
}
#endif // RTE_CMSIS_RTOS2